INDLEDNING
Denne vejledning vedrører udfyldning af oplysningsskemaet for minkvirksomheder med egenproduktion af mink i 2020, som vælger en erstatningsopgørelse efter den skematiske model.
Den skemalagte model fremgår af §§ 4-10 i bekendtgørelse nr. 2463 af 11. december 2021 om fuldstændig erstatning og kompensation til minkvirksomheder og fuldstændig kompensation til følgeerhverv til minkvirksomheder som følge af det midlertidige forbud mod hold af mink med senere ændringer (herefter ”bekendtgørelsen”).
I forlængelse af indtastningen i oplysningsskemaet er det muligt at aflæse en indikativ beregning af erstatningen. Det skal understreges, at beregningen i modellen udelukkende er indikativ, da den endelige erstatningsudmåling forudsætter, at Erstatnings- og taksationskommissionen foretager en konkret vurdering af oplysningerne i skemaet. Den indikative beregning kan derfor vise sig at være væsentlig forskellig fra den endelige beregning.
VEJLEDNING TIL DE ENKELTE INDTASTNINGSFELTER I OPLYSNINGSSKEMAET
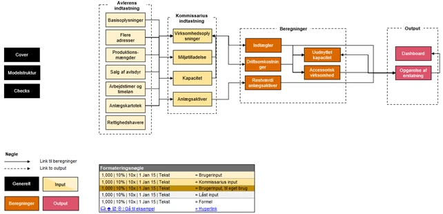
Det samlede oplysningsskema består af følgende faner, der er inddelt i 1) avlerens indtastning, 2) kommissarius indtastning, 3) beregninger og 4) output:

Minkvirksomheden skal alene udfylde oplysninger i følgende seks faner angivet efter fanen ”Avlerens indtastning § 4-10”:
- Basisoplysninger: Indtastning af en lang række basisoplysninger om f.eks. antal mink, skindkvalitet, regnskabstal, accessorisk virksomhed m.v.
- Flere adresser: Indtastning af basisoplysninger om f.eks. antal mink, miljøtilladelse og burpladser, hvis der er besætninger på flere adresser i minkvirksomheden.
- Produktionsmængder: Indtastning af oplysninger vedrørende antal mink samt køb og salg af skind og levende dyr i 2019.
- Salg af avlsdyr: Indtastning af fakturaer vedr. salg af levende avlsdyr.
- Arbejdstimer og timeløn: Indtastning af lønoplysninger vedrørende medarbejdere, ejere og medhjælpende ægtefæller samt oplysninger om lejet arbejdskraft og kontraktansatte.
- Rettighedshavere: Indtastning af ejendomsoplysninger, rettighedshavere med pant i fast ejendom og andre rettighedshavere.
Udover de seks ovennævnte inputfaner, er der også inputfanen ”Anlægskartotek”. Denne fane vedrører indtastning af alle anlægsaktiver i minkvirksomheden. Bemærk, at det IKKE er et krav, at der sker udfyldelse af anlægskartoteket, da vurderingen af anlægsaktiverne vil blive foretaget i en særskilt proces. Udfyldelse af anlægskartoteket skal således alene tjene til at give ansøger en indikativ opgørelse af erstatningsbeløbet for anlægsaktiverne og ikke udnyttet bur- og staldkapacitet. Omkostninger til rådgiver for evt. udfyldelse af anlægskartoteket vil derfor som udgangspunkt ikke være godtgørelsesberettiget i henhold til § 29, stk. 2, i bekendtgørelse nr. 842 af 26. juni 2024 om erstatnings- og taksationskommissioner og overerstatnings- og taksationskommissioner til behandling af sager om erstatning og kompensation til minkvirksomheder og visse følgeerhverv.
Modellen er sat op, så det ikke er nødvendigt for minkvirksomheden at indtaste i fanerne til kommissarius’ indtastning. Beregningsfanerne opsummerer de forskellige beregninger i modellen, mens output-fanerne viser den indikative erstatning.
I resten af vejledningen beskrives de seks inputfaner, der skal udfyldes af minkvirksomheden. Vejledningen omfatter således ikke en udførlig beskrivelse af f.eks. beregningsfaner og outputfaner.
GENERELLE RETNINGSLINJER FOR INDTASTNING I OPLYSNINGSSKEMAET
De enkelte indtastningsfelter er markeret med gul farve. Hvide felter er låste felter, der indeholder beregninger eller forklaringer til, hvad indtastningsfeltet skal indeholde. De indtastede oplysninger kan være tal såvel som bogstaver/beskrivelser. Felterne er fastdefinerede, så der f.eks. ikke kan indtastes tekst i talfelter.
Bemærk, at visse rækker og kolonner som udgangspunkt er skjulte af hensyn til overskueligheden. Disse kan vises/skjules ved at klikke på +/- til venstre for rækkenumrene henholdsvis ovenfor kolonnebogstaverne. For at benytte fold-ud listen skal der trykkes "enable content" ("aktivér indhold") og "enable macros" ("aktivér makroer").
Bemærk, at ved udfyldelse af oplysningsskemaet er det vigtigt, at ctrl x eller klip-funktionen ikke anvendes, da den bagvedliggende beregning for opgørelse af erstatning afhænger af, at indtastningsceller ikke flyttes eller på andre måder ændres andet end ved indtastning af relevante værdier. Bemærk desuden, at såfremt ctrl c eller kopier-funktionen anvendes i indtastningsfelter, er der en risiko for, at indtastede værdier ikke anvendes korrekt i erstatningsberegningen.
Tallene skal indtastes i DKK (eller styk mv.), men ikke i f.eks. TDKK. Alle finansielle oplysninger angives med positivt fortegn, dvs. at både indtægter og omkostninger angives med positivt fortegn. I nogle af felterne er der lagt op til, at man kan korrigere f.eks. visse driftsomkostninger. De steder, hvor der skal indtastes korrektioner, skal en korrektion, der reducerer det tal, som skal korrigeres, altid indtastes med negativt fortegn medmindre andet er angivet. Hvis en omkostning derfor skal reduceres ved en korrektion, skal korrektionen indtastes med negativt fortegn.
Hvor det findes nødvendigt, er der indsat felter til at kommentere indtastningen, som virksomheden opfordres til at benytte. I kommentarfelterne kan de indtastede oplysninger uddybes nærmere, f.eks. kan der indsættes en uddybende beskrivelse af baggrunden for indtastningen, eller der kan henvises til et vedlagt bilag.
De indtastede oplysninger skal dække al aktivitet i det enkelte CVR-nummer.
UDFYLDELSE AF BASISOPLYSNINGER
Regnskabsoplysninger for 2019
Ved indtastning af økonomiske oplysninger i oplysningsskemaet anvendes som udgangspunkt regnskabet for 2019. Selskaber med et regnskabsår, som følger kalenderåret, skal anvende 2019-regnskabet.
Selskaber, der har et skævt regnskabsår – altså et regnskabsår, der afsluttes på en anden dato end 31. december – skal benytte tallene fra det senest aflagte årsregnskab, der afsluttes senest den 30. juni 2020, jf. bekendtgørelsens § 3, stk. 4. De årsregnskaber, der benyttes som grundlag for indtastningen i skemaet, er følgende:
|
Regnskabsårets afslutning |
Årsregnskab, der skal danne grundlag for beregning af omkostninger i oplysningsskemaet |
|
31. januar |
2019/20 |
|
28./29. februar |
2019/20 |
|
31. marts |
2019/20 |
|
30. april |
2019/20 |
|
31. maj |
2019/20 |
|
30. juni |
2019/20 |
|
31. juli |
2018/19 |
|
31. august |
2018/19 |
|
30. september |
2018/19 |
|
31. oktober |
2018/19 |
|
30. november |
2018/19 |
|
31. december |
2019 |
Selskaber, der har et længere eller et kortere regnskabsår end 12 måneder – f.eks. fordi regnskabsåret er omlagt, eller der er tale om 1. regnskabsår – skal benytte ovenstående tabel til at afgøre, hvilket regnskab, der skal danne grundlag for opgørelsen af omkostningerne, dog således at tallene skal omregnes til 12-måneders tal, inden indtastningen i oplysningsskemaet.
Hvis der er tale om en minkvirksomhed med opstart i 2020, indtastes omkostningerne for 2020 i stedet for omkostninger i 2019.
I oplysningsskemaet – og i nedenstående beskrivelser – vil omtalen af “2019” basere sig på det ovenfor nævnte regnskabsår.
Særligt om regnskabsgrundlag – årsregnskabsloven eller andet?
De erstatningsberettigede minkvirksomheder anvender forskelligt regnskabsgrundlag afhængigt af, om virksomheden er organiseret i selskabsform eller i personlig regi.
Virksomheder i selskabsform skal følge årsregnskabsloven, herunder årsregnskabslovens regler om klassifikation af omkostninger, mens personligt drevne virksomheder ikke har samme bindinger omkring opstillinger og i det hele taget udarbejdelse af årsregnskaber.
Indtastningen i oplysningsskemaets felter vedrørende resultatopgørelsen baserer sig på oplysningerne fra årsregnskabet aflagt efter årsregnskabsloven, hvis et sådant forefindes. Alternativt baserer man sig på et andet driftsøkonomisk regnskab, som måtte være udarbejdet. Udarbejdes et sådant ikke, skal tallene udledes af bogføringen. Et skatteregnskab, hvis det er det eneste regnskab, der udarbejdes, vil ikke altid kunne benyttes som grundlag for opgørelse af omkostningerne, da principperne kan afvige fra driftsøkonomiske principper, og derfor vil oplysningerne ofte skulle udledes af bogføringen.
Indtastning er primært baseret på årsregnskabslovens struktur – men for omkostningerne anvendes en yderligere detaljeringsgrad, som sædvanligvis findes i den interne kontostruktur/bogføring. Denne yderligere detaljeringsgrad anvendes for at sikre, at der aktivt tages stilling til, om de enkelte omkostninger skal henføres til den erstatningsberettigede del af virksomheden eller den ikke-erstatningsberettigede del af virksomheden. I forhold til den konkrete opstilling i oplysningsskemaet, er opstillingen udarbejdet med udgangspunkt i landbocentrenes regnskabsmodel, da det forventes, at en stor del af avlerne anvender denne model. Opstillingen i oplysningsskemaet afviger derfor på visse områder fra årsregnskabslovens struktur.
Til beregning af erstatningen skal der foretages en retvisende opdeling af omkostningerne på erstatningsberettiget hhv. ikke-erstatningsberettiget virksomhed baseret på relevante fordelingsnøgler, jf. beskrivelsen nedenfor i afsnit 4.3. Såfremt der allerede i bogføringen er benyttet relevante fordelingsnøgler benyttes disse, medmindre de strider mod nedenstående principper i afsnit 4.3.
Som led i indtastningen oplyses tillige virksomhedens omsætning og driftsøkonomiske afskrivninger for minkvirksomheden (erstatningsberettiget virksomhed) og for øvrig ikke-minkrelateret virksomhed (ikke-erstatningsberettiget virksomhed). Disse poster indgår således ikke direkte i erstatningsberegningen, men medtages til kontrolformål.
Sondring mellem erstatningsberettiget minkerhverv og ikke-erstatningsberettiget erhverv
Ved indtastning af oplysninger i oplysningsskemaet skal der sondres mellem erstatningsberettiget minkerhverv og ikke-erstatningsberettiget erhverv.
Ved erstatningsberettiget minkerhverv forstås regnskabsoplysninger til minkaktiviteter og minkspecifik accessorisk virksomhed. Anden aktivitet, dvs. ikke-minkrelateret virksomhed, der udføres inden for samme CVR-nummer (f.eks. i samme anpartsselskab), indgår som udgangspunkt ikke i erstatningsgrundlaget. Det indebærer, at f.eks. dyrkning af jord, øvrigt landbrug og lign. skal udskilles fra den minkrelaterede virksomhed.
Afholdte omkostninger kan i nogle situationer have relation til både minkaktivitet og til ikke-minkrelaterede aktiviteter. I sådanne situationer skal der foretages opdeling baseret på de bedst mulige fordelingsnøgler.
Omkostningerne fordeles mellem minkvirksomhed (erstatningsberettiget) og ikke-minkrelateret virksomhed (ikke-erstatningsberettiget) på følgende måde (i det følgende benævnt “forretningsområde”):
- Når det er muligt, henføres omkostningerne direkte til et forretningsområde.
- Fællesomkostninger, dvs. omkostninger, som ikke kan henføres direkte til et forretningsområde, fordeles således:
- Fællesomkostninger fordeles så vidt muligt på grundlag af en direkte analyse af omkostningernes oprindelse.
- Er det ikke muligt at foretage en direkte analyse, henføres fællesomkostningerne på grundlag af en indirekte sammenkædning med en anden omkostningskategori eller gruppe af omkostningskategorier, for hvilken der kan foretages en direkte henføring.
- Kan der hverken findes en direkte eller indirekte metode til omkostningsfordeling, skal omkostningskategorierne fordeles på grundlag af en generel fordelingsnøgle, som beregnes ved at anvende forholdet mellem alle direkte eller indirekte henførte eller fordelte omkostninger vedrørende hvert enkelt forretningsområde.
Afskrivningerne indgår ikke i beregningsgrundlaget.
Ovenstående retningslinjer er vejledende for, hvordan ikke-henførbare fællesomkostninger kan fordeles på de enkelte forretningsområder. Udgangspunktet er, at fordelingen skal give et retvisende billede i forhold til de forretningsområder, som virksomheden omfatter og det enkelte forretningsområdes formodede ressourcetræk. Baggrunden for eventuelle fordelinger skal begrundes i kommentarfeltet og eventuelt i følgebeskrivelsen.
Vejledning til de enkelte felter i basisoplysninger
Det bemærkes, at såfremt avleren vedhæfter bilag, som understøtter oplysninger i oplysningsskemaet, bedes der anføres bilagsreferencer og -nr. i kommentarfeltet til højre for indtastningsfelterne.
|
Tekst |
Vejledning |
1) Generelle virksomhedsoplysninger (§ 2) |
|
|
Angiv datoen for udfyldelse af dette skema |
Dato angives som dd-mm-åååå. |
|
Generel virksomhedsbeskrivelse |
Beskriv virksomheden i sin helhed, herunder dens primære aktiviteter og indtægtskilder.
Beskriv også virksomhedens livsforløb i korte træk - hvordan har udviklingen været de seneste år i forhold til omsætning, overskud, kapacitet, antal medarbejdere og væsentlige investeringer.
Er ejerskabet skiftet de senere år, så beskriv dette, herunder hvilken betydning det har haft. |
|
Virksomhedsnavn |
Her angives virksomhedens navn ifølge CVR-registret. |
|
Opstartsår for minkvirksomheden |
Dvs. første regnskabsår, hvor virksomheden har holdt mink, uanset om virksomheden er omdannet til selskab undervejs eller fusioneret med anden virksomhed. Det indebærer, at såfremt virksomheden eksempelvis er startet i år 2000 og omdannet til et selskab i 2012, så angives år 2000 som startåret. |
|
Udarbejdes der årsregnskab efter årsregnskabsloven? |
Når der svares ja, så anvendes dette typisk som grundlag i besvarelsen.
Udarbejdes ikke årsregnskab, skal en del af de krævede oplysninger udledes af bogføringen og eventuelt bearbejdes nærmere. |
|
Hvis nej - angiv virksomhedens regnskabsgrundlag |
Såfremt der ikke udarbejdes årsregnskab efter årsregnskabsloven, jf. foregående spørgsmål, vil der normalt foreligge et andet driftsøkonomisk regnskab eller en udskrift fra bogføringen. Det vil ikke være muligt at benytte skattemæssige principper i indtastningen, hvis disse afviger fra driftsøkonomiske principper. |
|
Er det anvendte regnskab forsynet med en revisorerklæring? |
Her anføres, om det anvendte regnskab, der anvendes som grundlag for oplysningsskemaet, indeholder en revisorerklæring om revision, udvidet gennemgang, review, assistance eller ingen erklæring. |
|
Angiv datoen for regnskabsårets afslutning |
Her angives datoen for regnskabsårets afslutning, f.eks. 31. december. Dato angives som dd-mm-åååå og vælges ud fra en drop down liste.
I sjældne tilfælde kan senest aflagte årsregnskab overstige en periode på 12 måneder, f.eks. i forbindelse med opstart af selskab. Ved omlægning af regnskabsår kan der også være tilfælde, hvor seneste regnskabsår udgør mindre end 12 måneder. Afviger seneste regnskab fra det valgte regnskabsår (hvis seneste regnskabsår er længere eller kortere end 12 måneder), skal det beskrives som en del af den generelle virksomhedsbeskrivelse ovenfor.
Se i øvrigt vejledningen ovenfor vedrørende valg af regnskab, der skal ligge til grund for indtastningen af regnskabstal. |
|
Selskabsform |
Her oplyses, om virksomheden er drevet i ApS, A/S, I/S-form, enkeltmandsvirksomhed eller anden form.
Er der tale om en virksomhed, der drives af flere i personligt regi, angives “I/S” for interessentskab. |
|
CVR-nr. |
Her anføres virksomhedens CVR-nr. |
|
Er der kun produktion på én adresse? |
Her vælges "Ja", såfremt der udelukkende er produktion på én adresse, og ellers vælges "Nej".
Formålet med at indtaste hovedmatrikelnr. er at skabe et overblik over den geografiske placering af aktiverne og finder f.eks. anvendelse ved klassifikationen i anlægskartoteket og i forhold til evt. rettighedshavere.
Bemærk, at hvis der kun er produktion på én adresse, så skal hovedmatrikelnr. indtastes i felt H56, mens rækkerne 57 til 75 ikke skal udfyldes. |
|
CHR-nr. / Besætningsnr. |
Angiv CHR-nr. / Besætningsnr. på de enkelte adresser, som er omfattet af det oplyste CVR-nr. Hvis besætningen både har et CHR-nr., og et besætningsnummer skal besætningsnummeret angives. Hvis der er behov for at indtaste flere end fem CHR-nr. / Besætningsnr., kan fanen foldes ud, så der vises flere indtastningsceller via “+” i venstre side af regnearket.
CHR er Fødevareministeriets Centrale Husdyrbrugsregister, hvor alle besætninger skal være registreret. Formålet med at indtaste CHR-nr. / Besætningsnr. er at skabe et overblik over antal besætninger. |
|
Angiv adresse for den enkelte farm / ejendom |
Angiv adresse på de enkelte farme / ejendomme, som er omfattet af det oplyste CVR-nr. Der skal kun indtastes én adresse pr. linje. Såfremt der er registreret flere besætninger på den enkelte adresse, angives hvert besætningsnummer i hver sin linje, dvs. adressen indtastes flere gange. |
|
Angiv om farm / ejendom er ejet eller lejet |
Her angives ud fra listen, om den pågældende farm / ejendom er ejet eller lejet. |
|
Hvis lejet angiv CVR nr. for udlejer |
Såfremt der er valgt ”Lejet” i foregående celle, skal der her angives et CVR-nr. for udlejer. |
|
Hovedmatrikelnr. |
Angiv hovedmatrikelnr. på de adresser, som minkvirksomheden havde besætninger på. Såfremt der er flere matrikelnr. på én adresse, skal der kun angives hovedmatrikelnr. Der må således kun fremgå ét matrikelnr. pr. adresse.
Bemærk også, at såfremt der er indtastet et eller flere matrikelnr. i ”Basisoplysninger”, og matrikelnr. herefter er anvendt til udfyldelse af anlægskartoteket, så vil en eventuel efterfølgende ændring af et matrikelnr. i ”Basisoplysninger” ikke automatisk blive opdateret i anlægskartoteket. I dette tilfælde er det nødvendigt at foretage en manuel opdatering af anlægskartoteket, hvor det nye matrikelnr. vælges fra drop down menuen.
Såfremt der ikke er indtastet et matrikelnr. i ”Basisoplysninger”, eller at der er aktiver i anlægskartoteket, hvor der ikke er angivet et matrikelnr. (kun relevant hvis avleren har flere matrikelnr.), vil oplysningsskemaet blive returneret til avleren. |
|
Tekst |
Vejledning |
2) Ikke-økonomiske oplysninger for 2020 (§§ 4-6 og § 16) |
|
2.1) Hele minkvirksomheden |
|
|
PELSINDEKS |
|
|
Det af Dansk Pelsdyravlerforening a.m.b.a. udarbejdede pelsindeks for auktioner i 2017-2019 for minkvirksomheden |
Dette indeks efterspørges alene til minkvirksomhedens eget formål, så der kan foretages en indikativ beregning af erstatningen. Erstatnings- og taksationskommissionen indhenter pelsindekset fra Fødevarestyrelsen. Indekset angives i procent med tre decimaler, dvs. indeks et hundrede og fem indtastes som 105,000%. Hvis der for en minkvirksomhed ikke foreligger et pelsindeks, fastsætter erstatnings- og taksationskommissionen efter en konkret vurdering korrektion af værdien af minkskind på 332,75 kr. i forhold til virksomhedens gennemsnitlige afregningspriser i 2017-2019. Minkvirksomheden skal da indsende oplysninger og dokumentation for virksomhedens afregningspriser for minkskind realiseret ved auktioner i 2017-2019. Bemærk, at der højst kan gives erstatning for et pelsindeks på 105%. |
|
Evt. anmodning om korrektion af det af Dansk Pelsdyravlerforening a.m.b.a. udarbejdede pelsindeks |
I det omfang minkvirksomheden vil gøre gældende, at pelsindekset ikke er retvisende for kvaliteten af minkvirksomhedens minkskind i perioden 2021-2029, kan virksomheden indtaste en eventuel korrektion, såfremt minkvirksomheden kan dokumentere, at det nævnte pelsindeks afviger væsentligt i forhold til skindkvaliteten af de mink, virksomheden forventes at ville have produceret i perioden 1. januar 2021 til 31. december 2029. Ændringen til det opgjorte pelsindeks i procentpoint indtastes. Såfremt indekset ønskes reguleret fra 102,000% til 104,000% indtastes således 2,000%. |
|
Evt. korrigeret pelsindeks |
Beregnes automatisk. |
2.2) Adresse 1 |
|
|
Hvis minkvirksomheden har besætninger på flere forskellige adresser, indtastes oplysninger for én adresse i denne sektion. Oplysninger for de resterende adresser skal indtastes i fanen "Flere adresser", hvor der er plads til op til yderligere 19 adresser. Hvis minkvirksomheden kun har én besætning med én adresse, udfyldes oplysninger for hele minkvirksomheden i sektion 2.2, og der kan ses bort fra fanen "Flere adresser". Der er en kortere vejledning til inputfelterne i fanen ”Flere adresser”, idet inputfelterne er identiske med inputfelterne i ”Basisoplysninger”. Derfor henvises til en mere uddybende vejledning i ”Basisoplysninger”.
Der er indsat et link til fanen ”Flere adresser”. |
|
|
Matrikelnr. på adressen |
Udfyldes automatisk.
Udfyldes automatisk med det matrikelnr., der tilhører adressen. |
|
MILJØTILLADELSE |
|
|
Det af Fødevarestyrelsen estimerede antal hvalpe (inkl. hanner eksklusive nedfrosne mink) i 2020 |
Dette efterspørges alene til minkvirksomhedens eget formål, så der kan foretages en indikativ beregning af erstatningen. Erstatnings- og taksationskommissionen indhenter informationen direkte fra Fødevarestyrelsen. |
|
Det af Fødevarestyrelsen estimerede antal avlstæver (eksklusive nedfrosne mink) i 2020 |
Dette efterspørges alene til minkvirksomhedens eget formål, så der kan foretages en indikativ beregning af erstatning i modellen. Erstatnings- og taksationskommissionen indhenter informationen direkte fra Fødevarestyrelsen. |
|
Det af Fødevarestyrelsen estimerede antal nedfrosne mink i 2020 |
Dette efterspørges alene til minkvirksomhedens eget formål, så der kan foretages en indikativ beregning af erstatning i modellen. Erstatnings- og taksationskommissionen indhenter informationen direkte fra Fødevarestyrelsen. |
|
Heraf hvalpe (inkl. hanner) fra 2020-produktionen |
I forbindelse med Fødevarestyrelsens optælling af mink i forbindelse med aflivning som følge af COVID-19 blev der ikke foretaget en opdeling af de nedfrosne mink i forhold til, om de var hvalpe eller avlstæver. Her kan angives en fordeling af de nedfrosne mink på hvalpe inkl. hanner fra 2020-produktionen. |
|
Heraf avlstæver fra 2020-produktionen |
I forbindelse med Fødevarestyrelsens optælling af mink i forbindelse med aflivning som følge af COVID-19 blev der ikke foretaget en opdeling af de nedfrosne mink i forhold til, om de var hvalpe eller avlstæver. Her kan angives en fordeling af de nedfrosne mink på avlstæver fra 2020-produktionen. |
|
Heraf hanner eller andre mink fra 2019-produktionen |
Såfremt der i optællingen af nedfrosne mink indgik hanner eller andre mink fra 2019-produktionen, skal dette oplyses her. |
|
Antal frysermink som mangler fordeling i felterne 97-99 |
Beregnes automatisk.
Feltet skal angive "0", da der ellers mangler at blive fordelt mink i de tre ovenstående felter (E97-E99), så summen svarer til feltet med det af Fødevarestyrelsen estimerede antal nedfrosne mink i 2020 (E96). |
|
Forholdstal for minkvirksomhedens (ansøgers) besætning på adressen i 2020 |
Beregnes automatisk.
Her beregnes minkvirksomhedens forhold mellem antal hvalpe og antal avlstæver for minkvirksomhedens (ansøgers) besætning på adressen i 2020. |
|
Tredjemands hvalpe på adressen i 2020 |
Her angives tredjemands hvalpe på adressen i 2020 for hvilke, der med minkvirksomheden (ansøger) er indgået pasningsaftale eller lejeaftale om en fast aftalt bur- og staldkapacitet. Den samlede udlejede bur- og staldkapacitet indtastes i kolonne E. |
|
Tredjemands avlstæver på adressen i 2020 |
Her angives tredjemands avlstæver på adressen i 2020 for hvilke, der med minkvirksomheden (ansøger) er indgået pasningsaftale eller lejeaftale om en fast aftalt bur- og staldkapacitet. Den samlede udlejede bur- og staldkapacitet indtastes i kolonne E. |
|
Minkvirksomhedens andel af avlstæver ift. tredjemands andel af avlstæver |
Beregnes automatisk. |
|
Alternativ aftalt fordeling mellem tredjemand og minkvirksomhed, jf. § 16, stk. 2 |
Her angives en eventuel alternativ fordeling mellem tredjemands og minkvirksomhedens antal mink på adressen. Det er minkvirksomhedens andel, som skal angives dvs. minkvirksomhedens antal avlstæver divideret med det totale antal avlstæver. Såfremt minkvirksomheden skal have 900 avlstæver og tredjemand skal have 100 avlstæver indtastes således 90% dvs. 900 / (900 + 100). |
|
Tilladt produktion, jf. gældende miljøtilladelse i 2020 |
Enten indtastes antal årstæver eller antal kvadratmeter, jf. gældende miljøtilladelse den 4. november 2020 på adressen. Havde minkvirksomheden miljøtilladelser på flere adresser den 4. november 2020, bedes oplysninger for de resterende adresser udfyldes i fanen "Flere adresser". Der skal derfor kun indtastes oplysninger for én adresse i dette felt.
Den angivne miljøgodkendelse bedes anført i bemærkningsfeltet og skal medsendes sammen med oplysningsskemaet.
Er der indlejet bur- og staldkapacitet indtastes evt. aftalt fordeling af udlejers miljøtilladelse i forhold til den indlejede kapacitet. Der vedlægges lejeaftale eller andet, der bekræfter den aftalte fordeling af miljøtilladelsen. |
|
Evt. yderligere tilladt produktion jf. gældende miljøtilladelse i 2020 |
Såfremt minkvirksomheden på den pågældende adresse den 4. november 2020 havde flere miljøtilladelser, som er opgjort på hhv. antal årstæver og antal kvadratmeter, anvendes dette felt til at angive de miljøtilladelser, som er opgjort på anden vis end i feltet ovenfor. Der skal ligeledes her udelukkende indtastes oplysninger for én adresse, og eventuelle yderligere adresser bedes indtastes i fanen "Flere adresser".
Den angivne miljøgodkendelse bedes anført i bemærkningsfeltet og skal medsendes sammen med oplysningsskemaet. |
|
Tilladt produktion jf. gældende miljøtilladelse i 2020 målt på antal årstæver |
Beregnes automatisk. |
|
LEDIG KAPACITET |
|
|
Samlet bur- og staldkapacitet målt på antal burpladser i 2020 – EJET |
Her indtastes adressens samlede bur- og staldkapacitet, der er ejet, baseret på antal burpladser opsat i minkhaller, der var på farmene umiddelbart forud for nedslagningen af mink i 2020. Burpladser angives her som de fysiske burpladser i minkhallerne, uanset om der var miljøgodkendelse til at bringe dem i anvendelse. Bure, som opbevares i reserve, skal ikke tælles med. Bemærk, at såfremt der også er indtastet bure i anlægskartoteket, er det dem, der anvendes til beregningen af ledig kapacitet. Hvis der er indtastet bure både i inputfeltet i ”Basisoplysninger” og i anlægskartoteket, beregnes der en kontrol af, at der er indtastet det samme antal burpladser begge steder. |
|
Samlet bur- og staldkapacitet målt på antal burpladser i 2020 – HERAF UDLEJET |
Her indtastes den kapacitet, som avleren har udlejet til tredjemand, uanset om tredjemand benytter alle udlejede burpladser. Kopi af lejekontrakt/lejeaftale vedlægges.
Bemærk, at hvis der er udlejet kapacitet på ejendommen, skal der altid indtastes eventuel UDLEJET kapacitet i kolonne E, uanset om EJET og/eller LEJET bur- og staldkapacitet indtastes i ”Basisoplysninger” eller om anlægskartoteket udfyldes, da dette felt anvendes i beregningen af den ledige kapacitet. Bemærk også, at summen af burpladser, som minkvirksomheden råder over (de ejede og indlejede burpladser) ikke kan være mindre end antallet af udlejede burpladser, og at summen af tredjemands hvalpe og avlstæver ikke kan være større end antallet af udlejede burpladser. |
|
Samlet bur- og staldkapacitet målt på antal burpladser i 2020 – INDLEJET |
Her indtastes adressens samlede bur- og staldkapacitet, der er lejet af minkvirksomheden, baseret på antal burpladser opsat i minkhaller, der var på farmene umiddelbart forud for nedslagningen af mink i 2020. Burpladser angives her som de fysiske burpladser i minkhallerne, uanset om der var miljøgodkendelse til at bringe dem i anvendelse. Bure, som opbevares i reserve, skal ikke tælles med. Bemærk, at såfremt der også er indtastet bure i anlægskartoteket, er det dem, der anvendes til beregningen af ledig kapacitet. Hvis der er indtastet bure både i inputfeltet i ”Basisoplysninger” og i anlægskartoteket, beregnes der en kontrol af, at der er indtastet det samme antal burpladser begge steder. Såfremt der er nogle af de lejede burpladser, som videreudlejes, skal disse indtastes i feltet til udlejet kapacitet ovenfor i E114. Kopi af lejekontrakt/lejeaftale vedlægges. |
|
Samlet bur- og staldkapacitet målt på antal burpladser i 2020 til rådighed for avleren |
Beregnes automatisk. |
|
Samlet bur- og staldkapacitet målt på antal burpladser i 2020 |
Beregnes automatisk. |
|
Kontrol af at det totale antal burpladser indtastet i basisoplysninger stemmer med burpladserne i anlægskartoteket |
Her foretages kontrol af om den oplyste bur- og staldkapacitet målt på antal burpladser i 2020 stemmer overens med det i Anlægskartotek indtastede antal burpladser for den pågældende adresse. Hvis feltet er rødt, er der indtastet et antal burpladser, der afviger fra antallet af burpladser i anlægskartoteket. Hvis feltet er grønt, svarer det indtastede antal burpladser til antallet af burpladser i anlægskartoteket. Bemærk dog, at hvis differencen er positiv, og der dermed er indtastet bure svarende til flere burpladser i anlægskartoteket, bør det vurderes, om dette er en fejl i indtastningen. Bemærk også, at hvis der er indtastet bure både i inputfeltet i ”Basisoplysninger” og i anlægskartoteket, er det altid oplysningerne i anlægskartoteket, der anvendes til at beregne den ledige kapacitet. |
|
Evt. anmodning om korrektion af antal avlstæver |
I det omfang minkvirksomheden vil gøre gældende, at antal avlstæver i 2020 ikke er retvisende for besætningens antal avlstæver i perioden 1. januar 2021 til 31. december 2029, kan virksomheden anføre en korrektion, såfremt virksomheden dokumenterer, at det opgjorte antal avlstæver på grund af konkrete forhold hos minkvirksomheden ikke er retvisende for besætningens antal af avlstæver i perioden 1. januar 2021 til 31. december 2029. |
|
Evt. anmodning om korrektion af antal hvalpe og hanner |
I det omfang minkvirksomheden vil gøre gældende, at antal hvalpe og hanner i 2020 ikke er retvisende for produktion af minkskind på besætningen i perioden 1. januar 2021 til 31. december 2029, kan virksomheden anføre en korrektion, såfremt virksomheden dokumenterer, at det opgjorte antal hvalpe inkl. hanner i 2020 på grund af konkrete forhold hos minkvirksomheden ikke er retvisende for den estimerede produktion af minkskind på besætningen i perioden 1. januar 2021 til 31. december 2029. Ændringen skal skrives som antal hvalpe inkl. hanner, som produktionen skal forhøjes med. |
|
Samlet antal burpladser i 2020 udnyttet til egenproduktion (efter korrektioner) |
Beregnes automatisk. |
|
Samlet antal burpladser i 2020 udnyttet af andre (f.eks. udleje af staldkapacitet) |
Beregnes automatisk.
Feltet udfyldes automatisk med det antal burpladser, der blev benyttet af andre, dvs. ikke til minkvirksomhedens egenproduktion, umiddelbart forud for nedslagningen af mink i 2020. |
|
Samlet ikke-udnyttet kapacitet målt på antal burpladser i 2020 (efter korrektioner) |
Beregnes automatisk. |
2.3) Opsummering på alle adresser |
|
|
ANTAL MINK |
|
|
Det af Fødevarestyrelsen estimerede antal hvalpe (inkl. hanner eksklusive nedfrosne mink) i 2020 |
Beregnes automatisk. |
|
Det af Fødevarestyrelsen estimerede antal avlstæver (eksklusive nedfrosne mink) i 2020 |
Beregnes automatisk. |
|
Det af Fødevarestyrelsen estimerede antal nedfrosne mink i 2020 |
Beregnes automatisk. |
|
Heraf hvalpe (inkl. hanner) fra 2020-produktionen |
Beregnes automatisk. |
|
Heraf avlstæver fra 2020-produktionen |
Beregnes automatisk. |
|
Heraf hanner eller andre mink fra 2019-produktionen |
Beregnes automatisk. |
|
TREDJEMANDS ANTAL MINK |
|
|
Tredjemands hvalpe på adressen i 2020 |
Beregnes automatisk. |
|
Tredjemands avlstæver på adressen i 2020 |
Beregnes automatisk. |
|
KAPACITET |
|
|
Samlet bur- og staldkapacitet målt på antal burpladser i 2020 oplyst i basisoplysninger og flere adresser |
Beregnes automatisk. |
|
Samlet bur- og staldkapacitet målt på antal burpladser i 2020 oplyst i anlægskartoteket |
Beregnes automatisk. |
|
Kontrol af at det totale antal burpladser indtastet i basisoplysninger stemmer med burpladserne i anlægskartoteket |
Beregnes automatisk. |
|
Tilladt produktion jf. gældende miljøtilladelse(r) i 2020 målt på antal årstæver |
Beregnes automatisk. |
|
Tekst |
Vejledning |
3) Oplysninger vedrørende erstatning for ikke-udnyttet bur- og staldkapacitet (§ 6) |
|
|
Her angives, såfremt minkvirksomheden ønsker at ansøge om, at erstatning for ikke-udnyttet bur- og staldkapacitet fastsættes efter erstatnings- og taksationskommissionens konkrete vurdering af brugsværdien af virksomhedens ikke-udnyttede bur- og staldkapacitet i den 9-årige periode, jf. § 6, stk. 2 |
Erstatning for ikke-udnyttet bur- og staldkapacitet fastsættes pr. burplads som 33 pct. af værdien af den udmålte erstatning for tabt indtægt ved produktion af et minkskind i minkvirksomheden. Hvis du ønsker denne erstatning, skal du vælge ”Nej”.
Minkvirksomheden kan i stedet for opgørelse af erstatning som nævnt ovenfor ansøge om, at erstatning for ikke-udnyttet bur- og staldkapacitet fastsættes efter erstatnings- og taksationskommissionens konkrete vurdering af brugsværdien af virksomhedens ikke-udnyttede bur- og staldkapacitet i den 9-årige periode. Erstatningen tilbagediskonteres til den 31. december 2021 ved anvendelse af en årlig markedskonform diskonteringsrente. Minkvirksomhedens valg af denne erstatningsform for ikke-udnyttet bur- og staldkapacitet er bindende for minkvirksomheden ved indgivelse af ansøgning. Hvis du ønsker denne erstatning, skal du vælge ”Ja”.
Såfremt der vælges "Ja" i nærværende indtastningscelle, vil den beregnede værdi af uudnyttet kapacitet i fanen ”Uudnyttet kapacitet”, "Opgørelse af erstatning" samt "Dashboard" være nul. |
|
Tekst |
Vejledning |
4) Økonomiske oplysninger for 2019 (§ 4) - resultatopgørelse |
|
|
I sektionen oplyses virksomhedens indtægter og omkostninger opdelt på erstatningsberettiget aktivitet, dvs. minkrelateret aktivitet, og ikke-erstatningsberettiget aktivitet, dvs. ikke-minkrelateret aktivitet.
De nævnte oplysninger skal udledes af årsregnskabet eller andre driftsøkonomiske regnskaber for 2019. Resultatopgørelsen er sat op, så den afspejler landbocentrenes regnskabsmodel, idet det forventes, at mange af avlerne følger denne. Resultatopgørelsen skal udfyldes, så den afspejler det udarbejdede årsregnskab for 2019 eller andre driftsøkonomiske regnskaber for 2019. Poster som f.eks. driftsomkostninger indregnet i omsætningen eller indtægter indregnet som en driftsomkostning skal således håndteres på samme måde som i det udarbejdede årsregnskab, således at der kan foretages en afstemning hertil. Der fremgår særskilte poster i nedenstående, hvor driftsomkostninger indregnet i omsætningen og indtægter indregnet som en driftsomkostning skal specificeres.
Såfremt der er indtastet oplysninger under ikke-erstatningsberettiget erhverv, bør der vedlægges bilag til oplysningsskemaet vedr. de anvendte fordelingsnøgler til at fordele fællesomkostninger mellem erstatningsberettiget minkerhverv og ikke-erstatningsberettiget erhverv. Bilagsreferencer skal i så fald angives i oplysningsskemaets kommentarfelter til højre for inputfelterne. |
|
|
RESULTATOPGØRELSE |
|
|
Omsætning |
Her angives virksomhedens omsætning i 2019, som den fremgår af årsrapporten for 2019.
Omsætningen skal dog fordeles på erstatningsberettiget minkerhverv og ikke-erstatningsberettiget minkerhverv. |
|
Heraf ændringer i lagre af færdigvarer og varer under fremstilling |
Hvis der i omsætningen, som den fremgår af årsrapporten for 2019, er indregnet beløb som følge af ændringer i lagre af færdigvarer og varer under fremstilling, skal dette anføres her.
Ændringer i lagre af færdigvarer og varer under fremstilling, som har øget omsætningen i årsregnskabet for 2019, indtastes med negativt fortegn, mens ændringer, som omvendt har mindsket omsætningen i årsregnskabet for 2019, indtastes med positivt fortegn. Kommentarfeltet bedes udfyldt med forklarende bemærkninger. |
|
Heraf indregnede driftsomkostninger, salgsomkostninger KF |
Hvis der i omsætningen, som den fremgår af årsrapporten for 2019, er indregnet driftsomkostninger i form af salgsomkostninger til KF, som har mindsket omsætningen i årsregnskabet for 2019, skal disse indtastes her med positivt fortegn. Kommentarfeltet bedes udfyldt med forklarende bemærkninger. |
|
Heraf indregnede driftsomkostninger, øvrige |
Hvis der i omsætningen, som den fremgår af årsrapporten for 2019, er indregnet øvrige driftsomkostninger, som har mindsket omsætningen i årsregnskabet for 2019, skal disse indtastes her med positivt fortegn. Kommentarfeltet bedes udfyldt med forklarende bemærkninger. |
|
Reel omsætning korrigeret for indregnede driftsomkostninger |
Beregnes automatisk. |
|
Andre driftsindtægter |
Det kan f.eks. være gevinster ved salg af anlægsaktiver, modtagne lønrefusioner og indtægter, der ikke vedrører virksomhedens primære aktiviteter. |
|
Eksterne omkostninger |
|
|
a) Omkostninger til råvarer og hjælpematerialer |
Beregnes automatisk.
Fold fanen ud til indtastningscellerne via “+” i venstre side af regnearket.
Bemærk, at for alle omkostningsposterne gælder, at såfremt der indtastes driftsomkostninger vedr. ikke-erstatningsberettiget erhverv, skal der redegøres herfor i kommentarfeltet. |
|
Specifikation af a) omkostninger til råvarer og hjælpematerialer: |
|
|
Forbrug af minkfoder |
Her anføres de omkostninger, der i regnskabsåret er afholdt til køb af minkfoder. Mens ændringer af beholdninger fra primo til ultimo året anføres i ”ændringer af lagre af råvarer”. |
|
Pelsningsomkostninger |
Her anføres omkostninger til pelsning. |
|
Dyrlæge og vaccine |
Her anføres omkostninger til dyrlæge og vaccine. |
|
Ændringer i lagre af råvarer (f.eks. foder og strøelse) |
Ændringer i beholdninger af råvarer mv. specificeres i bemærkningsfeltet. Hvis beholdningerne af råvarer er faldet fra primo regnskabsåret til ultimo regnskabsåret har virksomheden en omkostning ud over de ”direkte” omkostninger. En sådan ændring indtastes med positivt fortegn. Omvendt, hvis beholdningen fra primo til ultimo regnskabsåret er øget, så indtastes med negativt fortegn. |
|
Salgsomkostninger KF |
Her indtastes salgsomkostninger til Kopenhagen Fur, som de fremgår af årsrapporten i 2019. Bemærk, at såfremt der er indregnet driftsomkostninger i form af salgsomkostninger til KF, der har mindsket omsætningen og er indtastet i celle C160, skal disse ikke også indtastes i C171. |
|
Andet (definér nærmere) |
Der er mulighed for at fremkomme med yderligere fem omkostningsposter – det kan f.eks. være nedskrivninger af varebeholdninger. Disse skal defineres i kolonne B, og der bedes redegøres herfor for i kommentarfeltet. Hvis minkvirksomheden har flere end fem omkostningsposter, kan disse summeres i feltet og angives separat i kommentarfeltet. |
|
b) Andre eksterne omkostninger |
Beregnes automatisk.
Fold fanen ud til indtastningscellerne via “+” i venstre side af regnearket.
Bemærk, at for alle omkostningsposterne gælder, at såfremt der indtastes driftsomkostninger vedr. ikke-erstatningsberettiget erhverv, skal der redegøres herfor i kommentarfeltet. |
|
Specifikation af b) andre eksterne omkostninger: |
|
|
Energiomkostninger - diesel |
Her anføres virksomhedens brændstofomkostninger. |
|
Energiomkostninger - el |
Her anføres virksomhedens omkostninger til el. |
|
Maskinstation mv. |
Her anføres virksomhedens omkostninger til maskinstation mv. |
|
Vedligeholdelse - Minkhaller |
Her anføres virksomhedens omkostninger til vedligeholdelse af minkhaller. |
|
Vedligeholdelse - Minkinventar |
Her anføres virksomhedens omkostninger til vedligeholdelse af minkinventar. |
|
Vedligeholdelse - Maskiner minkrelateret |
Her anføres virksomhedens omkostninger til vedligeholdelse af maskinerne, der anvendes til minkaktiviteten. |
|
Vedligeholdelse - Diverse minkrelateret |
Her anføres virksomhedens omkostninger til vedligeholdelse af øvrige aktiver til minkaktivitet. |
|
Vedligeholdelse - Ikke-minkrelateret (N/A) |
Her anføres virksomhedens omkostninger til vedligeholdelse af ikke-minkrelateret virksomhed. |
|
Investeringer over driften |
Posten omfatter investeringer, som ikke er aktiveret. Småanskaffelser anføres her. |
|
Ejendomsskat |
Her anføres virksomhedens omkostninger til ejendomsskat. |
|
Forsikring |
Her anføres virksomhedens omkostninger til forsikringer. Der skal vedlægges dokumentation for en evt. fordeling imellem erstatningsberettiget minkerhverv og ikke-erstatningsberettiget erhverv og redegøres herfor i følgeskrivelsen. |
|
Leje/leasing |
Det er den regnskabsmæssige omkostning, som skal anføres her.
Lejes en hel farm inkl. driftsmidler, vil omkostningen hertil også indgå i denne post, såfremt det lejede ikke er aktiveret, dvs. hvis det behandles som operationel leasing.
Det er vigtigt, at alle omkostninger til leje og leasing (relateret til aktiver som ikke er aktiveret) indtastes i denne indtastningscelle og ikke sammen med andre omkostningsposter, da der ellers ikke bliver en korrekt opgørelse af driftsomkostningerne.
Der henvises desuden til ”Basisoplysninger”, sektion 12, hvor der efterspørges yderligere informationer vedrørende leasing. |
|
Driftsøkonomisk rådgivning |
Her anføres omkostninger vedrørende driftsøkonomisk rådgivning. |
|
Regnskabshonorar |
Her anføres honorarerne til bogholderimæssig assistance, regnskabsudarbejdelse og eventuel revision. |
|
Kontorhold |
Her anføres omkostningerne til kontorhold. |
|
Kursusudgifter |
Her anføres omkostninger til kursusudgifter. |
|
Kontingenter og faglitteratur |
Her anføres omkostningerne til kontingenter og faglitteratur. |
|
Lønadministration |
Her anføres omkostninger til lønadministration (personaleomkostninger og lønninger anføres dog under personaleomkostning, jf. omtalen nedenfor). |
|
Erhvervsandel bilomkostninger |
Her anføres den erhvervsmæssige andel af bilomkostningerne. |
|
Lejet arbejdskraft og kontraktansatte |
Posterne omfatter omkostninger til ekstern arbejdskraft, f.eks. kontraktansatte eller lejet arbejdskraft. |
|
Andet (definér nærmere i kommentarfelt) |
Der er mulighed for at fremkomme med yderligere fem omkostningsposter - disse skal defineres i kolonne B, og der bør redegøres herfor i kommentarfeltet. Hvis minkvirksomheden har flere end fem omkostningsposter, kan disse summeres i feltet og angives separat i kommentarfeltet. |
|
Personaleomkostninger |
|
|
Personaleomkostningerne indeholder ikke omkostninger til personer, der er kontraktansat eller lejet i en periode. Omkostninger til sådanne personer skal i stedet medtages i posten hertil under andre eksterne omkostninger – se ovenfor.
Bemærk, at for alle omkostningsposterne gælder, at såfremt der indtastes driftsomkostninger vedr. ikke-erstatningsberettiget erhverv, skal der redegøres herfor i kommentarfeltet. |
|
|
a) Lønninger |
Her indgår løn til ejer, medhjælpende ægtefælle og ansatte. Posten omfatter AM-bidragsgrundlag, dvs. A- og B-indkomst, AM-bidrag samt fratrædelsesgodtgørelser (herunder G-dage), jubilæumsgratialer og heri er indregnet beskattede feriepenge mv. Feriepengeregulering og bestyrelseshonorar fremgår af selvstændige poster umiddelbart nedenfor. Endvidere indgår reguleringen af skyldig løn. Bemærk, at såfremt der indtastes driftsomkostninger vedr. ikke-erstatningsberettiget erhverv, skal der redegøres herfor i kommentarfeltet. |
|
b) Modpost for fri bil og telefon |
Her skal indtastes omkostninger til fri bil og telefon. Bemærk, at det skal indtastes med negativt fortegn, da det er en modpost, som skal modregnes personaleomkostningerne. |
|
c) Feriepengeregulering |
I årsrapportens note for personaleomkostninger indgår feriepengeregulering sædvanligvis i posten lønninger. Af hensyn til afstemning skal feriepengereguleringen udskilles, da de ikke indgår i vurderingen af lønniveauet. |
|
d) Bestyrelseshonorar |
I årsrapportens note for personaleomkostninger indgår bestyrelseshonorar sædvanligvis i posten lønninger. Af hensyn til afstemning skal bestyrelseshonorar udskilles, da de ikke indgår i vurderingen af lønniveauet. |
|
e) Modtagne lønrefusioner |
Her angives eventuelt modtagne lønrefusioner såfremt minkvirksomheden i årsrapporten har modregnet lønrefusioner i virksomhedens lønomkostninger (frem for at medtage dem under andre driftsindtægter i årsrapporten). Bemærk, at modtagne lønrefusioner skal indtastes med negativt fortegn, da det er en indtægt og ikke en omkostning. Såfremt modtagne lønrefusioner er medtaget i andre driftsindtægter i celle C163, skal disse ikke også indtastes i C211. |
|
f) Pensioner |
Medarbejders og arbejdsgivers andel til medarbejderens pensionsordninger, herunder ATP-bidrag. ATP-bidrag gælder også både medarbejderens og arbejdsgivers andel. |
|
g) Sociale bidrag |
Sociale bidrag omfatter bidrag til: AUB, AES, AFU, Finansieringsbidrag, Barselsfond samt arbejdsskadeforsikring. |
|
h) Arbejdstøj |
Posten omfatter omkostninger til beklædning til brug for arbejdets udførelse. |
|
i) Personalevelfærd (kantine, julefrokost, julegaver m.v.) |
Her anføres omkostninger til at fremme personalets velfærd mv. |
|
Andre driftsomkostninger |
|
|
Andre driftsomkostninger |
Omfatter f.eks. tab ved salg af anlægsaktiver. Dette skal specificeres i bemærkningsfeltet. |
|
Driftsresultat før afskrivninger, renter og skat i 2019 (EBITDA)
Beregnes automatisk. |
|
|
Efterberegning
Beregnes automatisk. |
|
|
Af- og nedskrivninger af materielle og immaterielle anlægsaktiver |
Årets afskrivninger på materielle og immaterielle aktiver. Posten skal ikke indeholde småanskaffelser, da disse anføres i investeringer over driften i række 188. |
|
Driftsresultat før renter og skat i 2019 (EBIT)
Beregnes automatisk. |
|
|
Driftsresultat før renter og skat i 2019 (EBIT) i henhold til årsregnskab, hvis et sådant udarbejdes |
Denne celle skal indtastes ud fra virksomhedens regnskab, og skal bruges til at kontrollere, at alle omkostninger er blevet indtastet. Såfremt EBIT, der kan aflæses af årsregnskabet, ikke stemmer med det beregnede, betyder det, at der mangler at blive indtastet tal i de foranstående oplysninger, eller at de indtastede tal er indtastet forkert. |
|
Difference mellem oplyst og beregnet EBIT |
Beregnes automatisk.
Denne celle skal indtastes ud fra virksomhedens regnskab, og skal bruges til at kontrollere, at alle omkostninger er blevet indtastet. Såfremt det EBIT, der kan aflæses af årsregnskabet, ikke stemmer med det beregnede, skal dette forklares nærmere. Der forventes ikke at være forskel, hvis der er udarbejdet et driftsøkonomisk regnskab.
Foreligger der ikke noget driftsøkonomisk regnskab, angives dette i forklaringsfeltet. |
|
Specifikation af eventuelle indregnede indtægter i driftsomkostningerne |
|
|
Eventuelle indtægter indregnet i ovenstående driftsomkostninger |
Såfremt der i ovenstående driftsomkostninger indgår indtægter, f.eks. som følge tilbagebetaling af aconto indbetaling af el, skal dette indtastes her. Bemærk, at tallet skal indtastes med positivt fortegn. Indtægternes art skal angives i bemærkningsfeltet. |
|
|
|
|
Tekst |
Vejledning |
5) Økonomiske oplysninger for 2019 (§ 4) - fejl i periodeafgrænsninger og andre fejl i regnskabet for 2019 |
|
|
Eventuelle ændringer til driftsomkostninger grundet fejl i periodeafgrænsninger og andre fejl i regnskabet for 2019 |
|
|
Her kan angives omkostninger, som ved en fejl er medtaget i regnskabet for 2019, og omkostninger, som burde være medtaget i regnskabet for 2019, men som ved en fejl ikke er med. |
|
|
Regnskabsmæssige fejl som skal føre til forøgelse af driftsomkostninger |
|
|
Definér ændring nærmere (forøgelse) |
Regnskabsmæssige fejl, som medfører en forøgelse af driftsomkostninger, indtastes med positivt fortegn. |
|
Regnskabsmæssige fejl som skal føre til reduktion af driftsomkostninger |
|
|
Definér ændring nærmere (reduktion) |
Regnskabsmæssige fejl, som medfører en reduktion af driftsomkostninger, indtastes med negativt fortegn. |
|
Samlet ændring til driftsomkostninger grundet fejl i periodeafgrænsninger og andre fejl i regnskabet for 2019 |
Beregnes automatisk. |
|
|
|
|
Tekst |
Vejledning |
6) Korrektioner for større omkostninger i 2019, som ikke med rimelighed vil kunne forventes afholdt eller afholdt i et væsentligt ændret omkostningsniveau i perioden fra den 1. januar 2021 til den 31. december 2029 |
|
|
Såfremt der er større omkostninger i 2019, som ikke med rimelighed vil kunne forventes afholdt eller afholdt i et væsentligt ændret omkostningsniveau i perioden fra den 1. januar 2021 til den 31. december 2029, skal en eventuel omkostningskorrektion specificeres her. Herunder skal der redegøres for arten af disse omkostninger, samt hvorfor disse ikke forventes at være tilbagevendende. Bemærk, at der alene skal angives særligt enkeltstående omkostninger som f.eks. omkostninger i forbindelse med generationsskifte eller retssager. |
|
|
Korrektioner – forøgelse af driftsomkostninger |
|
|
Definér korrektion nærmere (forøgelse) |
En eventuel større forøgelse af driftsomkostningerne indtastes med positivt fortegn.
|
|
Ændringer - reduktion af driftsomkostninger |
|
|
Definér korrektion nærmere (reduktion) |
En eventuel større reduktion af driftsomkostningerne indtastes med positivt fortegn. |
|
Samlet korrektion til enkeltstående omkostninger ("engangsposter") i 2019 som indgår i driftsomkostningerne i resultatopgørelsen |
Beregnes automatisk. |
|
|
|
|
Tekst |
Vejledning |
7) Eventuelle korrektioner til driftsomkostninger i resultatopgørelsen grundet forskelle i produktionsmængder |
|
|
Såfremt det dokumenteres, at produktionen af mink i 2019 afveg væsentligt fra produktionen af mink i 2020, foretages en forholdsmæssig forhøjelse eller reduktion af driftsomkostningerne i kalenderåret 2019.
Korrektionsfaktoren, der anvendes til at korrigere driftsomkostningerne i resultatopgørelsen grundet forskelle i produktionsmængder, kan beregnes ud fra tre forskellige opgørelsesmetoder. Da korrektionsfaktoren beregnes ud fra én af tre forskellige opgørelsesmetoder afhængig af datoen for årsregnskabets afslutning, skal indtastningen til denne sektion ske inde i fanen "Produktionsmængder".
Der er indsat et link til fanen ”Produktionsmængder”. |
|
|
Samlet produktion i hhv. 2019 og 2020 |
Beregnes automatisk.
2019-produktionen hentes fra fanen "Produktionsmængder" og 2020-produktionen hentes fra hhv. sektion 1 og fanen "Flere adresser". |
|
Faktor som ganges på de samlede driftsomkostninger og arbejdstimer i kalenderåret 2019 for at afspejle en forholdsmæssig korrektion for forskelle i produktionsomfang (100% = ingen korrektion) |
Beregnes automatisk som antallet af mink eller hvalpe i 2020 divideret med antallet af mink eller hvalpe i 2019 alt afhængig af, hvilken dato årsregnskabet afsluttes. Se vejledningen til fanen "Produktionsmængder" for en yderligere beskrivelse af beregningsmetoden. Beregningen tager udgangspunkt i det samlede antal mink eller hvalpe afhængig af opgørelsesmetoden jf. fanen "Produktionsmængder". For opgørelsesmetode 2 og 3 er det gældende, at en minkavler med 12.000 mink i både 2019 og 2020 ikke indikativt vil få korrigeret sine driftsomkostninger, blot fordi fordelingen mellem avlstæver og hvalpe ændrer sig i årene. Hvis en avler med 12.000 mink i 2019 havde 9.500 hvalpe og 2.500 avlstæver og i 2020 havde 10.000 hvalpe og 2.000 avlstæver, vil driftsomkostningerne således ikke indikativt blive forhøjet. For opgørelsesmetode 1 vil sidstnævnte dog have indflydelse på korrektionen af driftsomkostningerne, da korrektionsfaktoren dermed beregnes ud fra antallet af hvalpe og ikke mink. I så fald vil korrektionsfaktoren blive beregnet som 10.000 hvalpe / 9.500 hvalpe = 105,26%. |
|
Driftsomkostninger for 2019 efter korrektioner for engangsposter og forskelle i produktionsmængder |
|
|
Driftsomkostning pr. minkskind (hvalp) |
Beregnes automatisk.
I denne driftsomkostning er der ikke fratrukket de i § 9 fastsatte omkostninger knyttet til merindtægten ved salg af levende avlsdyr og de i § 10 fastsatte omkostninger knyttet til pelsning for tredjemand, ligesom der ikke er korrigeret for eventuelle forskelle i leje- og leasingomkostning fra 2019 og fremadrettet. Driftsomkostningen er ligeledes før lønkorrektioner. Denne driftsomkostning pr. minkskind anvendes derfor ikke til beregning af erstatning. |
|
Driftsomkostning pr. minkskind (hvalp) efter korrektioner |
Beregnes automatisk i fanen “Driftsomkostninger”. |
OBS:
Efter en række afgørelser fra Overerstatnings- og taksationskommissionen er afsnit 4.4; 8) Oplysninger vedrørende salg af levende avlsdyr i 2019 (§ 9) ikke længere retvisende.
De pågældende afsnit, som ikke længere er retvisende, er gennemstreget og farvet med rødt i vejledningen.
|
Tekst |
Vejledning |
8) Oplysninger vedrørende salg af levende avlsdyr i 2019 (§ 9) |
|
|
Her indsamles informationer om salg af mink som avlsdyr til en pris pr. stk. på under 199 kr. og mindst 199 kr. korrigeret med pelsindeks for 2017-19. Mink solgt som avlsdyr til under 199 kr. korrigeret for pelsindeks for 2017-19 indgår ikke i den indikative beregning af antal solgte levende avlsdyr. Fakturaer for salg skal vedlægges. Selve indtastningen foregår i hjælpefanen "Salg af avlsdyr". Følg linket til denne fane. Der er indsat et link til fanen ”Salg af avlsdyr”. |
|
|
Antal solgte levende avlsdyr til under 199 kr. pr. stk. korrigeret for pelsindeks, 2019 |
Beregnes automatisk. |
|
Antal solgte levende avlsdyr til mindst 199 kr. pr. stk. korrigeret for pelsindeks, 2019 |
Beregnes automatisk. |
|
Evt. korrektion af antal solgte levende avlsdyr til mindst 199 kr. pr. stk. korrigeret for pelsindeks, 2019 |
Hvis antal solgte levende avlsdyr i 2019 til en pris pr. stk. på mindst 199 kr. korrigeret for pelsindeks for 2017-19 på grund af konkrete forhold hos minkvirksomheden, ikke er retvisende for virksomhedens estimerede salg af levende mink i perioden 1. januar 2021 til 31. december 2029, indsættes korrektion her. Relevant dokumentation for evt. oplyste korrektion skal vedlægges. |
|
Antal solgte levende avlsdyr efter korrektion, 2019 |
Beregnes automatisk på baggrund af indtastning i ovenstående felter. |
|
Det af Dansk Pelsdyravlerforening a.m.b.a. udarbejdede pelsindeks for auktioner i 2017-2019 for minkvirksomheden |
Beregnes automatisk pba. indtastning i ovenstående felt. |
|
Evt. korrektion af det af Dansk Pelsdyravlerforening a.m.b.a. udarbejdede pelsindeks |
Hvis minkvirksomheden kan dokumentere, at det af Dansk Pelsdyravlerforening a.m.b.a. udarbejdede pelsindeks for 2017-2019 afviger væsentligt i forhold til skindkvaliteten af de mink, virksomheden forventes at ville kunne sælge som levende avlsdyr i perioden 1. januar 2021 til 31. december 2029, skal en evt. dokumenterbar korrektion til pelsindekset for levende avlsdyr indtastes her. |
|
Evt. korrigeret pelsindeks for avlsdyr |
Beregnes automatisk på baggrund af indtastning i ovenstående felter. |
|
Nedenstående skal alene udfyldes, såfremt minkvirksomheden har en merindtægt pr. solgte avlsdyr ud over den gennemsnitlige skindpris på 259,80 kr. i perioden 2015-2019. Relevant dokumentation for evt. oplyste indtægter og mængder skal vedlægges - dokumentationen skal oplyses for hver enkelt år i perioden 2015-2019. |
|
|
Samlet antal solgte levende avlsdyr i perioden 2015-2019 til under 199 kr. pr. stk. korrigeret for pelsindeks |
Beregnes automatisk. |
|
Samlet realiserede indtægt fra salg af levende avlsdyr i perioden 2015-2019 til under 199 kr. pr. stk. korrigeret for pelsindeks |
Beregnes automatisk. |
|
Gennemsnitlig indtægt pr. solgte levende avlsdyr i perioden 2015-2019 til under 199 kr. pr. stk. korrigeret for pelsindeks |
Beregnes automatisk. |
|
Samlet antal solgte levende avlsdyr i perioden 2015-2019 til mindst 199 kr. pr. stk. korrigeret for pelsindeks |
Beregnes automatisk. |
|
Samlet realiserede indtægt fra salg af levende avlsdyr i perioden 2015-2019 til mindst 199 kr. pr. stk. korrigeret for pelsindeks |
Beregnes automatisk. |
|
Gennemsnitlig indtægt pr. solgte levende avlsdyr i perioden 2015-2019 til mindst 199 kr. pr. stk. korrigeret for pelsindeks |
Beregnes automatisk. |
|
Tekst |
Vejledning |
9) Oplysninger vedrørende indtægter fra pelsning for tredjemand i 2019 (§ 10) |
|
|
Antal pelsede mink for tredjemand, 2019 |
Her oplyses det antal mink, som virksomheden har pelset for tredjemand i 2019. Faktura for salg skal vedlægges. Eventuelle kommentarer til indtastningen bedes givet i kommentarfeltet til højre. |
|
Evt. korrektion af antal pelsede mink for tredjemand |
Hvis antal pelsede mink for tredjemand i 2019 på grund af konkrete forhold hos minkvirksomheden ikke er retvisende for virksomhedens estimerede antal pelsede mink for tredjemand i perioden 1. januar 2021 til 31. december 2029, foretages der korrektion her. Relevant dokumentation skal vedlægges. Eventuelle kommentarer til indtastningen bedes givet i kommentarfeltet til højre. |
|
Antal pelsede mink for tredjemand efter korrektion |
Beregnes automatisk på baggrund af indtastning i ovenstående felter. |
|
Tekst |
Vejledning |
10) Oplysninger vedrørende omsætning fra øvrig minkspecifik accessorisk virksomhed (§ 8) |
|
|
Her skal omsætning fra minkspecifik accessorisk virksomhed i minkvirksomheden inklusive eventuel eksportrelateret accessorisk virksomhed, og som er relateret til minkavl i Danmark, og som ikke umiddelbart kan omstilles til anden virksomhed, jf. § 8, stk. 1, oplyses. Omsætningen skal oplyses ekskl. omsætning fra salg af levende dyr og pelsning for tredjemand – denne omsætning skal i stedet oplyses i sektion 8 og 9. Relevant dokumentation skal vedlægges.
Øvrige aktiviteter vedrørende minkspecifik accessorisk virksomhed omfatter:
1. Udleje af farm, helt eller delvist 2. Pasning for tredjemand: pensionsdyr 3. Udlejning af egen arbejdskraft: Farmarbejde 4. Udlejning af egen arbejdskraft: Pelsarbejde 5. Udlejning af egen arbejdskraft til andet minkrelateret arbejde 6. Udlejning af maskiner/driftsmidler til minkproduktion 7. Maskinstationsarbejde relateret til minkproduktion 8. Handel med minkrelateret udstyr og hjælpemidler 9. Transport af avlsdyr 10. Salg af husdyrgødning til tredjepart 11. Husdyrgødning anvendt i egen planteavlsvirksomhed under samme CVR-nr. som minkvirksomheden 12. Anden accessorisk virksomhed relateret til minkproduktion Farmarbejde omfatter bl.a. vaccinationer, blodprøver, sortering, udstyr, aflivning, rengøring, daglig/periodisk pasning. Pelsarbejde omfatter bl.a. flåning, skrabning, tanearbejde. Udlejning af maskiner/driftsmidler omfatter bl.a. aflivnings- og sorteringsvogne, højtryksrenser, minilæsser med tilbehør. Maskinstationsarbejde, omfatter bl.a. presning og hjemkørsel af halm til mink, udkørsel af husdyrgødning m.v. For husdyrgødning anvendt i egen planteavlsvirksomhed under same CVR-nr. som minkvirksomheden skal der vedlægges indberettet gødningsregnskab for 2018/19 og2019/20.
Der er tillige felter til korrektion af omsætningen, såfremt det kan påvises, at omsætningen i 2019 ikke anses for at være retvisende for omsætningen i perioden 1. januar 2021 - 31. december 2029. Såfremt der lægges op til korrektioner, skal der gives en behørig begrundelse for hver enkelt korrektion.
Sektionen afsluttes med en udregning af omsætningen for hver enkel af de 12 typer af omsætning listet ovenfor. |
|
|
Omsætning fra øvrig minkspecifik accessorisk virksomhed, 2019 |
|
|
Omsætning fra øvrig minkspecifik accessorisk virksomhed, 2019 (ovennævnte typer 1 - 12) |
Omsætningen for de relevante aktivitetstyper anføres her. Omsætningsarten skal specificeres i bemærkningsfeltet. |
|
Evt. korrektioner for omsætning fra øvrig minkspecifik accessorisk virksomhed |
|
|
Evt. korrektion for omsætning fra øvrig minkspecifik accessorisk virksomhed (ovennævnte typer 1 - 12) |
Hvis omsætningen i 2019 ikke er retvisende for virksomhedens estimerede omsætning fra øvrig accessorisk virksomhed i perioden fra den 1. januar 2021 til den 31. december 2029, foretages der korrektion her. Relevant dokumentation for evt. korrektion(er) skal vedlægges. Eventuelle kommentarer til indtastningen bedes givet i kommentarfeltet til højre. |
|
Omsætning fra øvrig minkspecifik accessorisk virksomhed efter korrektioner |
|
|
Omsætning fra øvrig minkspecifik accessorisk virksomhed efter korrektioner, 2019 (ovennævnte typer 1 - 12) |
Beregnes automatisk på baggrund af indtastning i ovenstående felter (værdierne beregnes for hver type for sig) |
|
Tekst |
Vejledning |
11) Oplysninger vedrørende personaleomkostninger i 2019 (§ 4, stk. 8-9) |
|
|
Du bedes nu gå til fanen "Arbejdstimer og timeløn", hvor særlige oplysninger om medarbejdere, ejer og medarbejdende ægtefælle skal specificeres. Der er angivet et link, som vil føre direkte til denne fane. |
|
|
Tekst |
Vejledning |
|
12) Anlægskartotek og rettighedshavere |
||
|
I første del af sektionen skal der angives om minkspecifikke aktiver er 100% ejet, samt hvorvidt der er rettighedshavere, som har pant eller andre rettigheder i minkvirksomheden eller over minkvirksomhedens aktiver. Formålet med dette er at mindske behovet for indtastninger i de enkelte faner.
Den efterfølgende del af sektionen er udelukkende til kontrolformål for den enkelte avler og erstatnings- og taksationskommissionen.
Sektionen sammenholder de indtastede leje- og leasingomkostninger i resultatopgørelsen (sektion 4) med de oplysninger om leje og leasing, der er indtastet i anlægskartoteket. Såfremt der er forskelle, bedes dette udførligt begrundet. |
||
|
Her angives, hvorvidt alle minkspecifikke anlægsaktiver er 100% ejet |
Du skal vælge ”ja”, når: - Alle aktiver er 100% ejet af minkvirksomheden og ingen aktiver dermed er lejet, leaset eller købt med ejendomsforbehold. - Virksomheden har kun aktiver, som er ejet af minkvirksomheden, og aktiver, som er lejet, leaset eller købt med ejendomsforbehold den 4. november 2020, og som minkvirksomheden senest ved accepten af de vilkår, som er indeholdt i forlig eller afgørelse om erstatning og kompensation, har overtaget den fulde ejendomsret over.
Du skal vælge ”nej”, når: - Virksomheden har aktiver, som er lejet, leaset eller købt med ejendomsforbehold den 4. november 2020, og som minkvirksomheden senest ved accepten af de vilkår, som er indeholdt i forlig eller afgørelse om erstatning og kompensation, ikke har overtaget den fulde ejendomsret over (uanset om der er tale om operationel eller finansiel leasing). |
|
|
Du bedes nu gå til fanen "Anlægskartotek", hvor samtlige minkspecifikke anlægsaktiver skal specificeres. Der er angivet et link, som vil føre direkte til denne fane.
Bemærk, at det IKKE er et krav, at der sker udfyldelse af anlægskartoteket, da vurderingen af anlægsaktiverne vil blive foretaget i en særskilt proces. Udfyldelse af anlægskartoteket skal således alene tjene til at give ansøger en indikativ opgørelse af erstatningsbeløbet for anlægsaktiverne og ikke udnyttet bur- og staldkapacitet. Omkostninger til rådgiver for evt. udfyldelse af anlægskartoteket vil derfor som udgangspunkt ikke være godtgørelsesberettiget i henhold til § 29, stk. 2, i bekendtgørelse nr. 842 af 26. juni 2024 om erstatnings- og taksationskommissioner og overerstatnings- og taksationskommissioner til behandling af sager om erstatning og kompensation til minkvirksomheder og visse følgeerhverv. |
||
|
Her angives, hvorvidt minkvirksomheden har rettighedshavere med rettigheder over minkspecifikke aktiver eller rettigheder i minkvirksomheden |
I det omfang, der er rettighedshavere, som har pant eller andre rettigheder i virksomheden eller i de minkspecifikke aktiver, skal fanen "Rettighedshavere" anvendes til at oplyse om, hvilke rettigheder tredjemand har til de enkelte aktiver. Hvis minkvirksomheden ingen rettighedshavere har, vælges "Nej", og fanen "Rettighedshavere" skal derfor ikke udfyldes. Idet omfang hvor minkvirksomheden har rettighedshavere – men disse har givet afkald på modtagelse af erstatning, skal der vedlægges erklæring fra rettighedshaver, hvor det bekræftes, at rettighedshaver er indforstået med, at erstatningsbeløbet udbetales i sin helhed til minkvirksomheden. |
|
|
Hvis du har valgt ”Ja” i ovenstående felt, bedes du gå til fanen ”Rettighedshavere”, hvor du skal specificere eventuelle, rettighedshavere samt rettighedens omfang. Der er angivet et link, som vil føre direkte til denne fane.
Hvis du har valgt ”Nej” har minkvirksomheden ingen rettighedshavere, og fanen ”Rettighedshavere” skal derfor ikke udfyldes. |
||
|
Kontrol af oplyste leje- og leasingomkostninger |
||
|
Er finansielle leasingaftaler behandlet efter årsregnskabslovens regler om finansiel leasing og dermed aktiveret i balancen og ikke udgiftsført i resultatopgørelsen? |
Her vælges "Ja", såfremt finansielle leasingaftaler er behandlet efter årsregnskabslovens regler om finansiel leasing, og ellers vælges "Nej". |
|
|
Oplyste omkostninger til leje og leasing jf. sektion 4 |
Beregnes automatisk. |
|
|
Oplyste lejeomkostninger og operationelle leasingydelser jf. anlægskartotek, 2019 |
Beregnes automatisk. |
|
|
Oplyste finansielle leasingydelser (aktiver der overtages) jf. anlægskartotek, 2019 |
Beregnes automatisk – medtages ikke i differenceberegningen, såfremt der er valgt "Ja" til, at årsregnskabslovens regler om finansiel leasing anvendes. |
|
|
Oplyste finansielle leasingydelser (aktiver der ikke overtages) jf. anlægskartotek, 2019 |
Beregnes automatisk – medtages ikke i differenceberegningen, såfremt der er valgt "Ja" til, at årsregnskabslovens regler om finansiel leasing anvendes. |
|
|
Oplyste lejeomkostninger til leje af farm, 2019 |
Beregnes automatisk. |
|
|
Difference mellem oplyste leje- og leasingomkostninger i resultatopgørelse og anlægskartotek |
Beregnes automatisk.
Såfremt der er en difference mellem de oplyste leje- og leasingomkostninger i anlægskartoteket hhv. sektion 4 i ’’Basisoplysninger’’ bør det tjekkes, om der er sket en fejl i indtastningen i anlægskartoteket. Såfremt der ikke er sket en fejl i indtastningen i anlægskartoteket, skal der redegøres for differencen. |
|
|
Tekst |
Vejledning |
13) Vedligeholdelsesomkostninger til minkspecifikke anlægsaktiver i perioden 2017-2019 (§ 4 stk. 6) |
|
|
Her angives de samlede vedligeholdelsesomkostninger i 2017 og 2018 fordelt på erstatningsberettiget og ikke-erstatningsberettiget minkerhverv. Vedligeholdelsesomkostninger for 2019 hentes automatisk fra indtastningerne i resultatopgørelsen i sektion 4. Såfremt der er unormalt høje eller lave vedligeholdelsesomkostninger, skal der redegøres herfor i kommentarfeltet. |
|
|
Tekst |
Vejledning |
14) Oplysninger vedrørende indtjening fra erstatningsberettiget virksomhed efter 1. januar 2021 (§ 26) |
|
|
Generelle indtægter Der skal her oplyses om indtjening fra erstatningsberettiget virksomhed i perioden efter 1. januar 2021 til det tidspunkt, hvor virksomheden modtager erstatning, og aktiverne overtages af staten. Der kan f.eks. være tale om udlejning af lader og materiel, som hidtil har været benyttet i minkvirksomheden. Øvrig aktivitet, f.eks. øvrigt landbrug, der ikke er erstatningsberettiget, holdes udenfor.
Baggrunden er, at for minkvirksomheder, der modtager erstatning efter den ”skematiske model”, jf. bekendtgørelsens §§ 4-10, omfatter erstatningen bl.a. tabt indtjening fra virksomhedsaktivitet i perioden 2021-2029. For minkvirksomheder, der vælger at modtage erstatning opgjort efter ”den skematiske model”, skal lejeindtægter hidrørende fra eksempelvis videreførelse af en minkspecifik accessorisk virksomhed eller aktiviteter, der bliver erstattet som følge af reglerne i § 12, om kompensation for anden virksomhed (ikke-minkrelateret), som ikke kan omstilles eller videreføres, i perioden 2021 og indtil erstatningsfastsættelse, modregnes i erstatningen. For eksempel skal indtægter fra udlejning af lader og materiel, som hidtil har været benyttet i minkvirksomheden, som udgangspunkt modregnes. Her anføres ligeledes, hvis der er modtaget beløb fra Covid-19 kompensationsordninger. Såfremt minkvirksomheden har ansøgt, men endnu ikke modtaget endelig slutopgørelse fra Covid-19 kompensationsordninger, skal angives det ansøgte beløb med fradrag af eventuelt allerede modtagne beløb. Salg af virksomhedens varelager af minkskind, der er solgt efter den 1. januar 2021, skal ikke angives her. Såfremt der er behov for at indtaste indtjeningen fra erstatningsberettiget virksomhed efter 1. januar 2021 på flere linjer, kan der åbnes op til ni yderligere linjer ved at klikke på "+" til venstre. Datoen for opgørelsen af indtjeningen angives.
Relevant dokumentation for evt. indtjening skal vedlægges.
Indtjeningen modregnes i den udbetalte erstatning.
Eventuelle kommentarer til indtastningen bedes givet i kommentarfeltet til højre. |
|
|
Tekst |
Vejledning |
15) Ansøgning om kompensation jf. nedlukningsbekendtgørelsens § 12 |
|
|
Her angives, om virksomheden ansøger om kompensation for anden virksomhed, som ikke kan omstilles eller videreføres efter nedlukningsbekendtgørelsens § 12.
Der skal angives "Ja", hvis virksomheden ansøger om kompensation og "Nej", hvis den ikke gør. Såfremt der angives "Ja", skal der i kommentarfeltet beskrives virksomhedens art samt redegøres for, hvorfor virksomheden ikke på rimelig måde kan omstilles eller videreføres som selvstændig virksomhed, som følge af den permanente nedlukning af den minkrelaterede virksomhed. Det bemærkes, at kompensationen vil skulle vurderes individuelt og vil derfor ikke fremgå af opgørelsen af erstatning i oplysningsskemaet. |
|
|
Tekst |
Vejledning |
16) Øvrige kommentarer |
|
|
Her kan anføres de eventuelle ekstra oplysninger, som minkvirksomheden finder relevante, og som ikke kommer til udtryk ved udfyldelse af skemaet.
Et af de forhold, der kan være relevante at kommentere på, er hvis man som minkavler har særlige rettigheder i form af patenter, varemærker og udviklingsprojekter, uanset om de er indregnet som aktiver i balancen. I så fald kan det være hensigtsmæssigt at give yderligere oplysninger her. Såfremt 2019-regnskabsåret er påvirket af enkeltstående positive eller negative forhold, er det desuden påkrævet at oplyse herom. |
|
UDFYLDELSE AF FLERE ADRESSER
I denne fane udfyldes oplysninger vedrørende miljøtilladelser og ledig kapacitet, såfremt minkvirksomheden har besætninger på flere forskellige adresser. Der er i denne fane plads til at udfylde oplysninger for op til yderligere 19 adresser. Såfremt avleren kun har én besætning på én adresse, kan der ses bort fra denne fane, og der skal dermed kun indtastes oplysninger i ”Basisoplysninger”.
Bemærk, at oplysningerne, der bedes om i denne fane, er identiske med oplysningerne i ”Basisoplysninger”, hvorfor vejledningen i denne fane udelukkende er en forkortet udgave af vejledningen til ”Basisoplysninger” sektion 2.2 (afsnit 4.4 i denne vejledning). Der henvises derfor til ”Basisoplysninger” sektion 2.2 for en mere uddybende vejledning.
UDFYLDELSE AF PRODUKTIONSMÆNGDER
Generelt om fanen
Denne fane har til formål at opgøre det samlede antal mink eller hvalpe i minkvirksomheden i 2019 til brug for den forholdsmæssige korrektion af driftsomkostningerne i 2019. Den forholdsmæssige korrektion er således baseret på forholdet mellem det samlede antal mink eller hvalpe i minkvirksomheden i 2019 og det samlede antal optalte mink eller hvalpe i 2020.
Der er tre metoder til at opgøre det samlede antal mink eller hvalpe i 2019:
- Såfremt årsregnskabet afsluttes på én af følgende datoer: 30-11-2019, 31-12-2019, 31-01-2020, 29-02-2020, 31-03-2020, 30-04-2020 eller 31-05-2020, opgøres produktionen i 2019 ud fra beholdningsforskydningsmetoden, hvor produktionen defineres som årets tilvækst i hvalpe ("skind over skind"). Dvs. ultimo beholdningen fratrukket primo beholdningen tillagt solgte skind og solgte levende dyr samt fratrukket købte levende dyr.
- Såfremt årsregnskabet afsluttes 30-06-2020, opgøres produktionen ("mink over mink") i 2019 som antallet af levende dyr (hvalpe + avlsdyr) pr. 1. juli 2019 korrigeret for køb (-) og salg (+) i perioden fra maj til 30/6-2019.
- Såfremt årsregnskabet afsluttes på én af følgende datoer: 31-07-2019, 31-08-2019, 30-09-2019 eller 31-10-2019, opgøres produktionen ("mink over mink") i 2019 som antallet af levende dyr (hvalpe + avlsdyr) pr. ultimo de pågældende afslutningstidspunkter + korrigeret for køb (-) og salg (+) i perioden fra maj til regnskabsårets afslutningstidspunkt (ultimo).
Har virksomheden et regnskabsår, der afviger fra kalenderåret 2019, benyttes det senest aflagte årsregnskab, der afsluttes senest den 30. juni 2020 (dvs. "2019" i så fald inkluderer regnskabsår, der slutter senest 30. juni 2020). Afsluttes regnskabsåret på en dato, der ligger efter den 30. juni 2020, benyttes årsregnskabet for det foregående regnskabsår. Der henvises til oversigten i afsnit 4.1.
Vejledning til de enkelte felter i produktionsmængder
|
Tekst |
Vejledning |
1) Opgørelse af produktionsmængder i 2019 |
|
|
Dato for årsregnskabets afslutning |
Beregnes automatisk.
Feltet udfyldes automatisk med datoen for årsregnskabets afslutning, som er angivet i sektion 1 i ”Basisoplysninger”. |
|
Samlet produktion af mink/hvalpe i 2019 |
Beregnes automatisk.
Feltet udfyldes automatisk med den samlede produktion mink/hvalpe i 2019 baseret på den anvendte opgørelsesmetode. Det er feltet ovenfor med dato for årsregnskabets afslutning, som afgør opgørelsesmetoden. |
|
Antal mink i 2019 til brug for minimumsårsværk |
Beregnes automatisk.
Feltet udfyldes automatisk med det samlede antal mink i 2019 baseret på den anvendte opgørelsesmetode. Det er feltet ovenfor med dato for årsregnskabets afslutning, som afgør opgørelsesmetoden. |
1.1) Opgørelsesmetode 1 – Årsregnskabet afsluttes på én af følgende datoer: 30-11-2019, 31-12-2019, 31-01-2020, 29-02-2020, 31-03-2020, 30-04-2020 eller 31-05-2020 |
|
|
Køb og salg af skind og levende dyr i regnskabsåret 2019 |
|
|
Antal skind |
Her indtastes antal solgte skind i regnskabsåret 2019. |
|
Antal levende dyr (hvalpe og avlsdyr) |
Her indtastes antal solgte og købte levende dyr i regnskabsåret 2019. |
|
Total |
Beregnes automatisk. |
|
Beholdninger af skind, avlshanner, avlstæver og hvalpe i regnskabsåret 2019 |
|
|
Antal skind (både på farm og ved Kopenhagen Fur) |
Her indtastes beholdningen af antal skind hhv. primo og ultimo regnskabsåret 2019. Bemærk, at beholdningen primo regnskabsåret 2019 svarer til beholdningen ultimo regnskabsåret 2018. |
|
Antal levende avlshanner |
Her indtastes beholdningen af antal avlshanner hhv. primo og ultimo regnskabsåret 2019. Bemærk, at beholdningen primo regnskabsåret 2019 svarer til beholdningen ultimo regnskabsåret 2018. Antal hanner i regnskabsåret 2019 skal dokumenteres i form af et beholdningsregnskab primo og ultimo. |
|
Antal levende avlstæver |
Her indtastes beholdningen af antal avlstæver hhv. primo og ultimo regnskabsåret 2019. Bemærk, at beholdningen primo regnskabsåret 2019 svarer til beholdningen ultimo regnskabsåret 2018. Antal avlstæver i regnskabsåret 2019 skal dokumenteres i form af et beholdningsregnskab primo og ultimo. |
|
Antal levende hvalpe |
Her indtastes beholdningen af antal hvalpe hhv. primo og ultimo regnskabsåret 2019. Bemærk, at beholdningen primo regnskabsåret 2019 svarer til beholdningen ultimo regnskabsåret 2018. Antal hvalpe i regnskabsåret 2019 skal dokumenteres i form af et beholdningsregnskab primo og ultimo. |
|
Total |
Beregnes automatisk. |
|
Produktion af hvalpe (skind og levende dyr) |
Beregnes automatisk. |
1.2) Opgørelsesmetode 2 – Årsregnskabet afsluttes 30-06-2020 |
|
|
Køb og salg af levende dyr i perioden fra maj 2019 til 30-06-2019 |
|
|
Køb og salg af levende avlshanner i perioden fra maj 2019 til 30-06-2019 |
Her indtastes antal solgte og købte levende avlshanner i perioden fra maj 2019 til 30-06-2019. |
|
Køb og salg af levende avlstæver i perioden fra maj 2019 til 30-06-2019 |
Her indtastes antal solgte og købte levende avlstæver i perioden fra maj 2019 til 30-06-2019. |
|
Køb og salg af levende hvalpe i perioden fra maj 2019 til 30-06-2019 |
Her indtastes antal solgte og købte levende hvalpe i perioden fra maj 2019 til 30-06-2019. |
|
Køb og salg af levende dyr i perioden fra maj 2019 til 30-06-2019 |
Beregnes automatisk. |
|
Antal levende dyr |
|
|
Antal levende avlshanner pr. 01-07-2019 |
Her indtastes antal levende avlshanner pr. 01-07-2019. Antal avlshanner skal dokumenteres i form af et beholdningsregnskab pr. 01-07-2019. |
|
Antal levende avlstæver pr. 01-07-2019 |
Her indtastes antal levende avlstæver pr. 01-07-2019. Antal avlstæver skal dokumenteres i form af et beholdningsregnskab pr. 01-07-2019. |
|
Antal levende hvalpe pr. 01-07-2019 |
Her indtastes antal levende hvalpe pr. 01-07-2019. Antal hvalpe skal dokumenteres i form af et beholdningsregnskab pr. 01-07-2019. |
|
Samlet produktion af mink i 2019 |
Beregnes automatisk. |
1.3) Opgørelsesmetode 3 – Årsregnskabet afsluttes på én af følgende datoer: 31-07-2019, 31-08-2019, 30-09-2019 eller 31-10-2019 |
|
|
Køb og salg af levende dyr i perioden fra maj 2019 til regnskabsårets afslutning |
|
|
Køb og salg af levende avlshanner i perioden fra maj 2019 til regnskabsårets afslutning |
Her indtastes antal solgte og købte levende avlshanner i perioden fra maj 2019 til regnskabsårets afslutning. |
|
Køb og salg af levende avlstæver i perioden fra maj 2019 til regnskabsårets afslutning |
Her indtastes antal solgte og købte levende avlstæver i perioden fra maj 2019 til regnskabsårets afslutning. |
|
Køb og salg af levende hvalpe i perioden fra maj 2019 til regnskabsårets afslutning |
Her indtastes antal solgte og købte levende hvalpe i perioden fra maj 2019 til regnskabsårets afslutning. |
|
Køb og salg af levende dyr i perioden fra maj 2019 til regnskabsårets afslutning |
Beregnes automatisk. |
|
Antal levende dyr |
|
|
Antal levende avlshanner ved regnskabsårets afslutning |
Her indtastes antal levende avlshanner ved regnskabsårets afslutning. Antal avlshanner skal dokumenteres i form af et beholdningsregnskab ved regnskabsårets afslutning. |
|
Antal levende avlstæver ved regnskabsårets afslutning |
Her indtastes antal levende avlstæver ved regnskabsårets afslutning. Antal avlstæver skal dokumenteres i form af et beholdningsregnskab ved regnskabsårets afslutning. |
|
Antal levende hvalpe ved regnskabsårets afslutning |
Her indtastes antal levende hvalpe ved regnskabsårets afslutning. Antal hvalpe skal dokumenteres i form af et beholdningsregnskab ved regnskabsårets afslutning. |
|
Samlet produktion af mink i 2019 |
Beregnes automatisk. |
UDFYLDELSE AF SALG AF AVLSDYR
OBS:
Efter en række afgørelser fra Overerstatnings- og taksationskommissionen er dele af afsnit 7 (Udfyldelse af salg af avlsdyr) ikke længere retvisende.
De pågældende afsnit, som ikke længere er retvisende, er gennemstreget og farvet med rødt i vejledningen.
I denne fane indsamles informationer om salg af mink som avlsdyr til en pris pr. stk. under 199 kr. og 199 kr. og derover korrigeret med pelsindeks for 2017-19. Mink solgt som avlsdyr til under 199 kr. korrigeret for pelsindeks for 2017-19 indgår ikke i den indikative beregning af antal solgte levende avlsdyr. Fakturaer for salg skal vedlægges.
Nedenfor indtastes alle fakturaer vedrørende salg af levende avlsdyr samt deres beløb, hvorefter det automatisk beregnes, hvor mange salg der er på hhv. under 199 kr. og 199 kr. pr. stk. og derover. Dette føres automatisk over i fanen ”Basisoplysninger” i sektion 8. Bemærk, at såfremt der på den samme faktura indgår salg af levende avlsdyr til både under 199 kr. og over 199 kr. pr. stk., så skal hver enkelt fakturalinje fremgå som en linje for sig selv nedenfor. Der kan ikke anvendes et gennemsnit.
Indtastning for regnskabsårene 2015-2018 skal alene udfyldes, såfremt minkvirksomheden har en merindtægt pr. solgte avlsdyr ud over den gennemsnitlige skindpris på 259,80 kr. i perioden 2015-2019. Indtastning for 2019 skal altid udfyldes. Bemærk, at såfremt der er inkluderet minkfoder og/eller pasning skal disse ikke inkluderes i salgsprisen.
Relevant dokumentation for evt. oplyste indtægter og mængder skal vedlægges – dokumentationen skal oplyses for hver enkelt regnskabsår i perioden 2015-2019. I tilfælde af at betalingen for solgte avlsdyr er fordelt over flere acontobetalinger, skal det samlede beløb indtastes i det år, hvor avlsdyrene er leveret. Dokumentation kan bestå af fakturaer, salgsaftaler, kontrakter eller lignende. Hvis fakturabeløbet er angivet i udenlandsk valuta, skal salgsværdien dokumenteres i danske kroner.
|
Tekst |
Vejledning |
Oplysninger vedrørende salg af levende avlsdyr (§ 9) |
|
|
Fakturanr. |
Her angives fakturanr. på den pågældende faktura. |
|
Antal mink |
Her angives det antal mink, som blev solgt, jf. den pågældende faktura. |
|
Beløb |
Her angives det beløb, som fremgår af den pågældende faktura. |
|
Pris pr. stk. |
Beregnes automatisk.
Feltet udfyldes automatisk med den gennemsnitlige pris pr. mink på den pågældende faktura – dvs. beløbet på fakturaen divideret med antal mink. |
| Over/under minimumspris |
Beregnes automatisk. Feltet udfyldes automatisk med enten ”Under” eller ”Over” afhængigt af, om pris pr. stk. er under 199 kr. korrigeret for pelsindeks eller 199 kr. korrigeret for pelsindeks eller derover. |
UDFYLDELSE AF ARBEJDSTIMER OG TIMELØN
Generelt om fanen
OBS:
Efter en række afgørelser fra Overerstatnings- og taksationskommissionen er dele af afsnit 8.1 (Generelt om fanen) ikke længere retvisende.
De pågældende i afsnit, som ikke længere er retvisende, er gennemstreget og farvet med rødt i vejledningen.
Udfyldelse af fanen ”Arbejdstimer og timeløn” skal ske med de faktisk erlagte arbejdstimer og faktisk udbetalte lønninger i 2019. Ved indtastning af arbejdstimer og lønomkostninger skal der sondres mellem timer og løn hhv. til minkpasning og til andre minkrelaterede aktiviteter, herunder pelsning af mink.
Timeløn og arbejdstimer til ikke-minkrelaterede aktiviteter skal ikke angives i fanen.
I sektion 1 indtastes det samlede timeantal og faktisk udbetalt løn samt reduktion for særskilt afregnet overtidstillæg og reduktion for fri bil og telefon for medarbejdere fordelt på overenskomstniveauer samt ejere og medarbejdende ægtefæller. Faktisk udbetalt løn består af AM-bidragsgrundlag og pensionsbidrag mv. Det samlede antal timer og den samlede faktisk udbetalte løn indtastes alene fsva. minkpasning, dvs. at timer til pelsning (inkl. pelsning af egne mink) og øvrig minkrelateret virksomhed ikke skal indtastes i opgørelsen her.
Timer til pelsning (inkl. pelsning af egne mink) og øvrig minkrelateret virksomhed skal i stedet fremgå af sektion 2.
I særlige tilfælde, hvor der er personaleomkostninger i 2019, som ikke med rimelighed vil kunne forventes afholdt i samme omkostningsniveau i perioden fra den 1. januar 2021 til den 31. december 2029, kan der i bemærkningsfeltet anføres korrektioner til antal arbejdstimer og/eller AM-bidragsgrundlag plus pensionsbidrag justeret for særskilt afregnet overtidstillæg. Korrektionen skal dokumenteres. Det kan f.eks. være tilfældet, hvis der har været foretaget en enkeltstående ekstraordinær pensionsindbetaling. Der vedlægges lønsedler for samtlige ansatte.
I sektion 3 indtastes oplysninger vedr. lejet arbejdskraft og kontraktansatte. Omkostninger til lejet arbejdskraft og kontraktansatte udfyldes med de faktisk afholdte omkostninger og erlagte arbejdstimer i 2019. Ved udfyldelse skal angives en kort beskrivelse af arbejdsopgaven, fakturanr., samlet antal timer (evt. skønsmæssigt fastsat) og betaling (fakturabeløb for udført arbejde ex. moms) for hver enkelt faktura. Herudover skal det angives, hvilken arbejdstype der er tale om (enten 'Minkpasning', 'Pelsningsproces' eller 'Øvrig') samt relevante overenskomstkategori. Særskilt betaling for kørsel og eventuelle udlæg skal ikke inkluderes i timeprisen. Der vedlægges fakturaer for samtlige poster.
For minkvirksomheder, hvor de samlede udgifter til arbejdskraft til minkproduktion opgjort pr. medarbejdergruppe er lavere end reflekteret i de i bekendtgørelsen fastlagte lønniveauer, beregnes en korrektion, således at lønniveauet efter korrektion afspejler niveauerne i bekendtgørelsen.
For enkeltmandsvirksomheder, P/S’er og I/S’er, vil der i visse tilfælde være afsat driftsherreløn i det udarbejdede regnskab, selvom denne løn ikke er blevet udbetalt til ejeren. Da denne driftsherreløn må antages at afspejle en rimelig aflønning, skal denne medtages ved opgørelsen af lønningerne i resultatopgørelsen. Tilsvarende skal omkostningen medtages ved opgørelse af “Samlet faktisk udbetalt løn”, som indtastes i fanen ”Arbejdstimer og timeløn” (fremover: ”lønark”).
Tilsvarende kan der for enkeltmandsvirksomheder være situationer, hvor der ikke er afsat driftsherreløn i regnskabet, og hvor der udbetales udbytte til ejeren i stedet for AM-bidragspligtig løn. Der vil for disse ejer(e) ikke skulle indtastes en samlet faktisk udbetalt løn i sektion 1 kolonne D (AM-bidragsgrundlag + pensionsbidrag mv.). I opgørelsen af driftsomkostninger pr. mink til brug for beregning af erstatningen, medregnes for disse ejere i stedet automatisk en ejerløn baseret på timelønnen for faglærte minkpassere på 200,58 kr. og det indtastede antal timer.
Når ejer og medarbejdende ægtefælle fordeler indkomst i henhold til kildeskattelovens § 25A, stk. 3, er der tale om en skatteregel. Denne bestemmelse kan imidlertid ikke uden videre benyttes som grundlag for opgørelsen af antal timer hos ejer eller ægtefælle. Opgørelsen af antal timer hos ejer og medarbejdende ægtefælle skal således modsvare de timer, der konkret er erlagt.
Vejledning til de enkelte felter i arbejdstimer og timeløn
|
Tekst |
Vejledning |
|
Oplysninger vedrørende personaleomkostninger i 2019 (§ 4, stk. 6-9) |
|
1) Minkpasning: Antal faktiske arbejdstimer og udbetalt løn til ansatte, ejere og medhjælpende ægtefæller i 2019 |
|
|
Samlet antal timer
|
Her skal indtastes antal faktiske erlagte arbejdstimer for ansatte fordelt på medarbejderkategorier samt for ejere og medhjælpende ægtefæller i 2019. Dette felt vedrører udelukkende timer til minkpasning og ikke timer til pelsning eller øvrigt. Ved pelsning forstås både pelsning for tredjemand samt pelsning af avlerens egne mink. Erlagte timer bør dokumenteres med lønsedler.
I forhold til en ejer er udgangspunktet, at denne arbejder som en fuldtidsansat, medmindre andre forhold kan begrunde en kortere arbejdstid. En fuldtidsansættelse udgør som udgangspunkt 1.665 timer.
I forhold til en medhjælpende ægtefælle skal der laves et skøn over antal timer, der samtidig skal forklares og så vidt muligt dokumenteres. En medhjælpende ægtefælle vil som udgangspunkt arbejde som en fuldtidsansat, medmindre vedkommende har et andet job ved siden af. En fuldtidsansættelse udgør som udgangspunkt 1.665 timer. |
|
Samlet faktisk udbetalt løn |
Her skal indtastes faktisk udbetalt løn for ansatte fordelt på medarbejderkategorier samt for ejere og medhjælpende ægtefæller i 2019.
Faktisk udbetalt løn består af AM-bidragsgrundlag og pensionsbidrag mv. og vedrører kun minkpasning og ikke pelsning eller øvrigt. Den udbetalte løn bør dokumenteres med lønsedler.
For enkeltmandsvirksomheder, P/S’er og I/S’er vil der i visse tilfælde være afsat driftsherreløn i det udarbejdede regnskab, selvom denne løn ikke er blevet udbetalt til ejeren. Da denne driftsherreløn må antages at afspejle en rimelig aflønning, skal denne medtages ved opgørelsen af lønningerne i resultatopgørelsen. Tilsvarende skal omkostningen medtages ved opgørelse af “Samlet faktisk udbetalt løn”, som indtastes i lønarket. |
|
Reduktion for særskilt afregnet overtidstillæg |
En evt. anmodning om reduktion af lønudgifter ved særskilt afregnet overtidstillæg udover normal timeløn skal indtastes med positivt fortegn. |
|
Reduktion for fri bil og telefon |
Her indtastes reduktion for fri bil og telefon for ansatte fordelt på medarbejderkategorier samt for ejere og medhjælpende ægtefæller i 2019. Bemærk, at summen af reduktion for fri bil og telefon, der indtastes i ”Arbejdstimer og timeløn” under hhv. sektion 1 og 2, skal stemme med den tilsvarende post i ”Basisoplysninger” sektion 4. |
|
Bemærkninger |
Her kan der redegøres for, såfremt virksomheden mener, at der bør foretages korrektioner til de indtastede oplysninger. |
|
Alle kategorier |
Beregnes automatisk som summen af indtastningen for de forskellige kategorier. |
2) Pelsning eller øvrige minkaktiviteter: Antal faktiske arbejdstimer og udbetalt løn til ansatte, ejere og medhjælpende ægtefæller i 2019 |
|
|
Samlet antal timer
|
Her skal indtastes antal faktiske erlagte arbejdstimer for pelsning og andet minkrelateret arbejde i 2019 fordelt på medarbejderkategorier samt for ejere og medhjælpende ægtefæller. Ved pelsning forstås både pelsning for tredjemand samt pelsning af avlerens egne mink. |
|
Samlet faktisk udbetalt løn |
Her skal indtastes faktisk udbetalt løn for pelsning og andet minkrelateret arbejde for ansatte fordelt på medarbejderkategorier samt for ejere og medhjælpende ægtefæller i 2019. Faktisk udbetalt løn består af AM-bidragsgrundlag og pensionsbidrag mv. og vedrører pelsning eller øvrigt. |
|
Reduktion for fri bil og telefon |
Her indtastes reduktion for fri bil og telefon for ansatte fordelt på medarbejderkategorier samt for ejere og medhjælpende ægtefæller i 2019. Bemærk, at summen af reduktion for fri bil og telefon, der indtastes i ”Arbejdstimer og timeløn” under hhv. sektion 1 og 2, skal stemme med den tilsvarende post i ”Basisoplysninger” sektion 4. |
|
Alle kategorier |
Beregnes automatisk som summen af indtastningen for de forskellige kategorier. |
|
Total antal faktiske arbejdstimer og udbetalt løn |
Beregnes automatisk ved at summere samlet antal timer for minkpasning og pelsning eller øvrigt for alle kategorier samt ved at summere samlet faktisk udbetalt løn for minkpasning og pelsning eller øvrigt for alle kategorier. |
|
Oplyst AM-bidragsgrundlag og pensionsbetaling mv., jf. basisoplysninger sektion 4 |
Udfyldes automatisk ved at summere a) Lønninger og f) Pensioner fra resultatopgørelsen i fanen ”Basisoplysninger”. |
|
Difference mellem den i ovenstående og den i resultatopgørelsen angivne faktisk udbetalte løn (AM-bidragsgrundlag og pensionsbidrag mv.) |
Beregnes automatisk som differencen mellem samlet faktisk udbetalt løn for minkpasning og pelsning eller øvrigt og oplyst AM-bidragsgrundlag og pensionsbetaling mv., jf. fanen ”Basisoplysninger”, sektion 4.
Denne celle er formateret, så den lyser rødt, hvis der er en difference. |
|
Bemærkninger |
Her skal redegøres for evt. difference mellem ovenstående angivet faktisk udbetalt løn og AM-bidragsgrundlag og pensionsbetaling mv., jf. ”Basisoplysninger” sektion 4. |
3) Lejet arbejdskraft og kontraktansatte |
|
|
Arbejdsopgave |
Her beskrives den pågældende arbejdsopgave til den dertilhørende faktura. Hvis der er behov for at indtaste flere end 25 fakturaer, kan fanen foldes ud, så der vises flere indtastningsceller via “+” i venstre side af regnearket. |
|
Fakturanr. |
Her indtastes fakturanr. på fakturaer vedr. minkpasning, pelsning og/eller minkspecifik accessorisk virksomhed. |
|
Antal timer |
Her indtastes antal timer anvendt på den pågældende arbejdsopgave. Hvis en faktura vedrører flere forskellige arbejdstyper skal antal timer og fakturabeløbet for ydelsen indtastes på to eller flere forskellige linjer. Såfremt antal timer ikke fremgår af fakturaen, vil der skulle foretages en skønsmæssig fastlæggelse af antal timer, og det skal fremgå af bemærkningsfeltet eller anden vedlagt dokumentation, hvordan timerne er fastlagt. |
|
Fakturabeløb |
Her indtastes fakturabeløbet for ydelsen jf. den pågældende faktura eksklusive moms. Givet en faktura vedrører flere forskellige arbejdstyper, skal antal timer og fakturabeløbet for ydelsen indtastes som to eller flere forskellige fakturaer. |
|
Arbejdstype |
Her vælges arbejdstypen ud fra den liste, som er angivet.
Til brug for vurderingen skal der vedlægges en beskrivelse af, hvilket arbejde som er udført af den lejede arbejdskraft og kontraktansatte. |
|
Overenskomstkategori for opgaven |
Her vælges overenskomstkategorien for opgaven ud fra den liste, som er angivet. |
|
Total |
Beregnes automatisk som summen af hhv. antal timer og fakturabeløb. |
|
Difference mellem ovenstående fakturabeløb og den i resultatopgørelsen angivne omkostning til lejet arbejdskraft og kontraktansatte |
Beregnes automatisk ved at tage angivet lejet arbejdskraft og kontraktansatte i resultatopgørelsen i ”Basisoplysninger” og fratrække summen af fakturabeløb i kolonne E i ”Arbejdstimer og timeløn”. Cellen lyser rødt, hvis der er en difference. |
4) Opgørelse af nødvendigt antal timer, jf. § 4, stk. 8 |
|
|
Samlet antal arbejdstimer i 2019 |
Beregnes automatisk. |
|
Mindstekrav til antal arbejdstimer ift. antal mink i 2019 |
Beregnes automatisk. |
|
Korrektion af antal arbejdstimer til mindstekrav |
Beregnes automatisk. |
|
Korrektion af omkostninger |
Beregnes automatisk. |
5) Korrektioner af timeløn, jf. § 4, stk. 9 |
|
|
Samlet antal arbejdstimer i 2019 |
Beregnes automatisk. |
|
Samlet udbetalt løn i 2019 korrigeret for evt. overtidstillæg |
Beregnes automatisk. |
|
Timeløn inden korrektion |
Beregnes automatisk. |
|
Korrektion af timeløn |
Beregnes automatisk. |
|
Korrektion af omkostninger |
Beregnes automatisk. |
|
Samlet 2019 løn efter korrektion |
Beregnes automatisk. |
UDFYLDELSE AF ANLÆGSKARTOTEK
Bemærk, at det IKKE er et krav, at der sker udfyldelse af anlægskartoteket, da vurderingen af anlægsaktiverne vil blive foretaget i en særskilt proces. Udfyldelse af anlægskartoteket skal således alene tjene til at give ansøger en indikativ opgørelse af erstatningsbeløbet for anlægsaktiverne og ikke-udnyttet bur- og staldkapacitet. Omkostninger til rådgiver for evt. udfyldelse af anlægskartoteket vil derfor som udgangspunkt ikke være godtgørelsesberettiget i henhold til § 29, stk. 2, i bekendtgørelse nr. 842 af 26. juni 2024 om erstatnings- og taksationskommissioner og overerstatnings- og taksationskommissioner til behandling af sager om erstatning og kompensation til minkvirksomheder og visse følgeerhverv.
Bygninger varigt indrettet til minkproduktion
Bygninger skal indtastes i anlægskartoteket, hvis de er varigt indrettet til minkproduktion og dermed indgår i erstatningsopgørelsen.
Ved vurderingen af, om en bygning er varigt indrettet til minkproduktion, tages udgangspunkt i om bygningerne efter nedlukningen af minkproduktionen ikke længere er anvendelige eller kun har begrænset anvendelighed, fordi de var beregnet på anvendelse i minkproduktionen og havde værdi som begrundet i denne funktion. Det kan eksempelvis omfatte bygninger, som er opført til minkproduktion og bygninger tilpasset særligt til minkproduktion, herunder med nagelfast inventar, der er anvendt som led i produktion af mink.
Omvendt indgår som udgangspunkt ikke bygninger, som ikke er opført eller indrettet med henblik på minkproduktionen, eller i hvert fald kun er indrettet til minkproduktion i begrænset omfang. På samme måde indgår som udgangspunkt heller ikke bygninger, der forud for minkproduktionen har været anvendt eller samtidig med minkproduktionen også har været anvendt til andre formål, og som efter nedlukningen umiddelbart kan anvendes til andre formål, herunder deres oprindelige formål.
Sammenbyggede bygninger
Sammenbyggede bygninger behandles i erstatningsopgørelsen som én bygning. Det betyder, at hvis en del af bygningen er varigt indrettet til minkproduktion, så indgår hele den sammenbyggede bygning som udgangspunkt i erstatningsfastsættelsen, uanset om der er en anden del af bygningen, der er anvendt til et andet formål. Hele den sammenbyggede bygning skal således indtastes i anlægskartoteket.
Der skelnes i anlægskartoteket mellem isolerede bygninger med velfærdsfaciliteter (f.eks. tidligere stuehuse) og isolerede bygninger uden velfærdsfaciliteter (f.eks. tidligere staldbygninger). Hvis en sammenbygget bygning består af en uisoleret del og en isoleret del, behandles bygningen også som én bygning i erstatningsopgørelsen. Bygningens areal skal dog i oplysningsskemaet fordeles over flere rækker, så der i erstatningsopgørelsen kan tages højde for fordelingen af isolerede og uisolerede kvadratmeter. Bygningens isolerede kvadratmeter indtastes således på én række, og bygningens uisolerede kvadratmeter indtastes på en anden række. Det skal fremgå af beskrivelsen i anlægskartotekets kolonne E, at indtastningerne angår forskellige dele af den samme bygning.
Bygninger, der er bygget sammen med bygninger til beboelse, skal ikke indtastes i anlægskartoteket. Beboelsesbygninger indgår således ikke i minvirksomheden, uanset om de helt eller delvis har været anvendt til eller ligefrem er opført til udlejning til minkpersonel. Udlejning af bygninger må således anses for at være en selvstændig virksomhed. Ved bygninger til beboelse forstås bl.a. bygninger, der er indrettet til beboelse af f.eks. ejeren eller minkpersonel, eller bygninger, som tidligere har været anvendt til beboelse.
Vejledning til de enkelte felter i anlægskartotek
|
Tekst |
Vejledning |
|
Virksomhedens eget anlægskartotek kan ikke anvendes direkte. I stedet skal alle aktiver værdiansættes i henhold til standardlevetider og standardpriser. Mange af virksomhedens aktiver vil dog sædvanligvis fremgå af virksomhedens eget anlægskartotek, og en del information formodes derfor at kunne indtastes med afsæt heri.
Da fanen er stor, er der øverst i fanen “Anlægskartotek” indsat links, så det er let at komme til de relevante afsnit i fanen:
● Vejledning ● Haller ● Redekasser ● Burrum ● Andre ejede aktiver ● Finansielle leasingaktiver ● Leje og operationelle leasingaktiver ● Leje af farm
Grupperingen af aktiver fremgår af nedenstående. Haller, redekasser og burrum er udskilt i særskilte grupper. Det er meningen, at disse indtastes initialt, så avleren f.eks. kan gå igennem de enkelte haller og indtaste oplysninger om hal, redekasser og burrum. For disse kategorier er der ligeledes nederst i hver kategori en sammentælling, der viser antal burrum, som er indtastet i skemaet. Dette giver mulighed for at kontrollere, at der er konsistens mellem indtastning for haller, redekasser og burrum.
For de øvrige aktivgrupper varierer enheden, som aktivet måles i, og det er derfor ikke muligt at lave samme sammentælling.
Det skal bemærkes, at indtastningen for haller, redekasser og burrum adskiller sig fra indtastningen for de øvrige aktivgrupper. Hvis der er svaret ”Nej” til spørgsmålet om alle minkspecifikke aktiver er 100 % ejet af minkvirksomheden, skal det angives for haller, redekasser og burrum, om aktivet er ejet, lejet eller leaset. For så vidt angår finansielt leasede aktiver samt aktiver købt med ejendomsforbehold skal det angives, hvorvidt den fulde ejendomsret senest ved accepten af de vilkår, som er indeholdt i forlig eller afgørelse om erstatning og kompensation, er/bliver overtaget af minkvirksomheden, jf. § 5, stk. 1. For alle de aktiver, der er lejet eller leaset, oplyses den leje- eller leasingudgift, der er afholdt i 2019.
For aktiver med ejendomsforbehold, som virksomheden ikke køber fri af ejendomsforbeholdet, skal der på tilsvarende vis indgå en omkostning i de fremtidige omkostninger (svarende til den regnskabsmæssige afskrivning), således at aktiver med ejendomsforbehold behandles på samme måde som leasingaktiver.
Hvis minkvirksomheden ikke har overtaget de pågældende aktiver, vil leasingydelsen eller den regnskabsmæssige afskrivning indgå i driftsomkostningerne i hele den 9-årige erstatningsperiode (som om at leasingaftalen mv. var fortsat i hele perioden). Der betales derfor ikke erstatning for aktiverne, hvorfor der heller ikke medgår reinvesteringer. Der betales endvidere ikke erstatning for en eventuel uopsigelig leasingaftale, der medfører, at minkvirksomheden er forpligtet til at betale leasinggiver i en periode.
Overdragelsen af ejendomsretten til aktiver, som skal indgå i nedlukningserstatningen, skal ske senest ved accepten af de vilkår, som er indeholdt i forlig eller afgørelse om erstatning og kompensation.
For de øvrige aktivgrupper (dvs. bygninger og installationer, øvrige bygninger, farminventar, rullende og øvrigt inventar, aktiver uden standardpris samt aktiver uden standardpris og uden standardlevetid) er der særskilte grupper for ejede aktiver og leasede aktiver.
Bemærk, at der for nemheds skyld øverst i fanen i række 3 er indsat en knap, der hedder ”Print”, som automatisk skjuler alle blanke rækker, åbner printindstillinger og viser blanke igen efter, at der er printet. Der er i samme række indsat to knapper: ”Skjul blanke” og ”Vis blanke”, som hhv. skjuler og viser alle blanke rækker i fanen. Det bemærkes, at såfremt der er mange aktiver indtastet, vil det kunne tage lang tid at skjule og vise de relevante rækker. Det anbefales derfor, at man primært bruger knapperne, hvis man ikke har mange aktiver. Såfremt man har indtastet mange aktiver, anbefales det desuden at gemme filen, før knappen anvendes. Bemærk også, at såfremt der er trykket ”skjul blanke”, og der efterfølgende er indtastet flere aktiver, så skal der igen trykkes på ”skjul blanke”, da knapperne ikke opdateres automatisk. |
|
|
Særligt om leje af en hel minkfarm For at lette indtastningen ved leje af en hel minkfarm, er det muligt at indtaste de samlede lejeomkostninger til en gruppe af aktiver/burrum. Hvis man har indgået en leje- eller leasingaftale vedrørende et enkeltstående aktiv/burrum, skal det derfor som udgangspunkt specificeres i anlægskartoteket som en lejeaftale, et operationelt eller et finansielt leasingaktiv, mens lejeaftaler omfattende større grupper af aktiver/burrum kan specificeres/samles i det særlige afsnit for leje af farm.
Samlede omkostninger til leje af farm i 2019 skal således specificeres for hver enkelt lejede farm.
Antallet af burpladser for farmen registreres i henhold til drop down menuen under "Aktiv" og registrering af antal enheder af den pågældende burtype under ”Antal enheder”. Der skal således ikke anføres andre aktiver udover burrum. |
|
UDFYLDELSE AF RETTIGHEDSHAVERE
Generelt
I fanen ”Rettighedshavere” skal anføres rettighedshavere med rettigheder i minkvirksomheden og minkspecifikke aktiver. For hver rettighedshaver vedlægges – hvis relevant – den seneste terminskvittering, BS-oversigt, kontoudtog eller lignende som dokumentation for den aktuelle restgæld.
Såfremt der er rettighedshavere, som har givet afkald på modtagelse af andel af erstatningen, skal der vedlægges dokumentation herfor i form af en erklæring fra rettighedshaveren, hvor det bekræftes, at rettighedshaver frivilligt giver afkald på at modtage en andel af minkvirksomhedens nedlukningserstatning, og at rettighedshaveren accepterer, at staten overtager og bortskaffer, herunder nedriver og fjerner, anlægsaktiver, herunder bygninger, bygningsinstallationer, driftsmateriel mv. omfattet af rettighedshaverens rettigheder, uden at rettighedshaveren modtager en andel af erstatningen og kompensationen herfor.
Pantrettigheder omfatter i udgangspunktet samtlige af de på ejendommen værende bygninger og tilhørende løsøre, som er ejet af minkvirksomheden, jf. tinglysningslovens § 37. Andet kan dog være aftalt. Det skal angives, hvilke aktiver der er omfattet af pantet.
Indtastningen af oplysninger består af fire dele:
- Indtastningsskema med oversigt over rettigheder, der ikke knytter sig til en specifik ejendom, f.eks. virksomhedspant. Det indebærer oplysninger om navn, CVR-nr., e-mail, telefonnr., rettighedstype samt eventuelle kommentarer.
- Indtastningsskema med oversigt over ejendomsoplysninger, herunder adresse, matrikelnr. og ejer/adkomsthaver.
- Indtastningsskema med en oversigt over rettighedshavere med pant i fast ejendom, og som dermed knytter sig til en specifik ejendom. Det indebærer oplysninger som navn, CVR-nr., e-mail og telefonnr. Derudover oplysninger om rettighedstype, hvilken prioritet rettigheden har, oplysninger om hovedstol, restgæld, hvilken dato restgælden er opgjort, samt om rettighedshaver har givet afkald på modtagelse af andel af erstatningen.
- Indtastningsskema med en oversigt over andre rettighedshavere. Her anføres rettigheder, der knytter sig til en specifik besætning, der drives på en bestemt ejendom og dermed indirekte knytter sig til en specifik ejendom på en adresse. Andre rettighedshavere omfatter således købekontrakter med ejendomsforbehold (maskiner, biler m.m.), leasingkontrakter, leje- og brugsrettigheder. Det indebærer oplysninger om navn, CVR-nr., e-mail, telefonnr., specifikke aktiv-ID-numre fra anlægskartoteket, rettighedstype samt eventuelle kommentarer. Hvis en rettighedshaver har mere end én rettighedstype, f.eks. både leasing og lejeret, skal disse angives hver for sig. Der oplyses, såfremt leasingaktiver eller aktiver købt med ejendomsforbehold overtages. Der vedlægges kopi af købekontrakter, leasingaftaler o.l.
Der er plads til at udfylde oplysninger for op til 20 adresser.
Vejledning til de enkelte felter i rettighedshavere
|
Tekst |
Vejledning |
|
Rettigheder, der ikke knytter sig til en specifik ejendom |
|
|
Navn |
Her identificeres rettighedshaveren med navn og andre oplysninger, der gør, at rettighedshaverne ikke kan forveksles. |
|
CVR-nr. |
Her angives rettighedshaverens CVR-nr. |
|
|
Her angives rettighedshaverens e-mail. |
|
Telefonnr. |
Her angives rettighedshaverens telefonnr. |
|
Rettighedstype |
Her vælges rettighedstypen fra drop down menuen. |
|
Eventuelle kommentarer |
Her kan angives eventuelle kommentarer. |
|
Adresse 1-20 Her angives rettigheder, der knytter sig til en specifik ejendom på en adresse. |
|
|
Ejendomsoplysninger |
|
|
Adresse |
Udfyldes automatisk med adressen på den enkelte farm. |
|
Matrikelnr. |
Udfyldes automatisk med rettighedshaverens hovedmatrikelnr. |
|
Ejer/Adkomsthaver |
Her angives, hvem der ejer den pågældende ejendom. |
|
Rettighedshavere med pant i fast ejendom |
|
|
Navn |
Her identificeres rettighedshaveren med navn og andre oplysninger, der gør, at rettighedshaverne ikke kan forveksles. |
|
CVR-nr. |
Her angives rettighedshaverens CVR-nr. |
|
|
Her angives rettighedshaverens e-mail. |
|
Telefonnr. |
Her angives rettighedshaverens telefonnr. |
|
Rettighedstype |
Her vælges rettighedstypen fra drop down menuen. |
|
Prioritet |
Her angives, hvilken prioritet rettigheden har. |
|
Hovedstol |
Her angives hovedstolen på gælden til rettighedshaveren. |
|
Restgæld |
Her angives restgælden til rettighedshaveren. |
|
Opgjort pr. |
Her angives, hvilken dato restgælden er opgjort. |
|
Har rettighedshaver givet afkald på modtagelse af andel af erstatningen? |
Her angives ”Ja” eller ”Nej” til, om rettighedshaveren har givet afkald på modtagelse af andel af erstatningen. |
|
Andre rettighedshavere |
|
|
Navn |
Her identificeres rettighedshaveren med navn og andre oplysninger, der gør, at rettighedshaverne ikke kan forveksles. |
|
CVR-nr. |
Her angives rettighedshaverens CVR-nr. |
|
|
Her angives rettighedshaverens e-mail. |
|
Telefonnr. |
Her angives rettighedshaverens telefonnr. |
|
Aktiv-ID |
Her angives aktiv-ID fra anlægskartoteket til at identificere aktivet. |
|
Rettighedstype, f.eks. købt med ejendomsforbehold, leasing og lejeret |
Her vælges rettighedstypen fra drop down menuen. |
|
Eventuelle kommentarer |
Her kan angives eventuelle kommentarer. |
ØVRIGE FORHOLD
Særligt om leje, leasing og køb med ejendomsforbehold
Minkvirksomheden kan både have aktiver, der er ejet, lejet, leaset eller købt med ejendomsforbehold. Hvis et aktiv er lejet eller leaset den 4. november 2020, skal leje- eller leasingomkostningen for 2019 indtastes i oplysningsskemaet.
Hvis minkvirksomheden senest på tidspunktet for forlig eller afgørelse om erstatning har overtaget den fulde ejendomsret over aktivet fjernes omkostningerne til aktivet, når erstatningen skal opgøres. De resultatførte leasingomkostninger anvendes derfor kun, hvis virksomheden ikke overtager ejendomsretten til aktivet, dvs., at der ikke indgås en aftale om at overtage den fulde ejendomsret. Omkostningerne skal dog altid indtastes i oplysningsskemaet.
I oplysningsskemaet skal de samlede leje og leasingomkostninger for 2019 indtastes i resultatopgørelsen. Dernæst kan de individuelle aktiver og tilhørende leje-/leasingomkostninger for 2019 indtastes i “Anlægskartotek”, uanset om disse er lejede eller leasede, og uanset om leasingaftalerne anses som operationelle eller finansielle leasingaftaler. Leje- og leasingomkostninger for 2019 vil således fremgå to steder – de samlede omkostninger vil fremgå af resultatopgørelsen, og omkostningerne for de individuelle aktiver vil fremgå af anlægskartoteket, såfremt man har udfyldt dette. Bemærk, at det IKKE er et krav, at der sker udfyldelse af anlægskartoteket, da vurderingen af anlægsaktiverne vil blive foretaget i en særskilt proces.
For at lette indtastningen ved leje af en hel farm er det muligt at indtaste de samlede lejeomkostninger til en gruppe af aktiver, hvor ejendomsretten ikke overgår, i stedet for at indtaste aktiverne individuelt i anlægskartoteket. Hvis man har indgået en leje- eller leasingaftale vedrørende et enkeltstående aktiv, skal det specificeres i anlægskartoteket som et leasingaktiv eller en individuel lejeaftale, mens lejeaftaler omfattende større grupper af aktiver med samme løbetid og indenfor samme kontrakt kan samles i det særlige afsnit for leje af farm.
Leasing kan også finde sted mellem minkvirksomheden og minkvirksomhedens ejer, f.eks. en fysisk person. Det kan også finde sted mellem minkvirksomheden og et selskab, som minkvirksomhedens ejer driver, f.eks. et ejendomsselskab. Bekendtgørelsen indeholder ikke særlige regler om leasingaftaler indgået mellem minkvirksomheden og f.eks. ejeren af minkvirksomheden. Det indebærer, at såfremt minkvirksomheden leaser en ejendom fra virksomhedens ejer, behandles leasingydelser på denne aftale på samme måde som ovenfor nævnt. Det samme gælder i forhold til en eventuel erhvervelse af aktivet fra leasinggiver og dækning af restværdier. Det skal dog bemærkes, at en eventuel kompensation til følgeerhvervsvirksomhed derved kommer til at afhænge af, hvorledes transaktionerne behandles i minkvirksomheden, idet der ikke kan ydes erstatning og kompensation for det samme aktiv to gange. Samtidig må det forventes, at erstatnings- og taksationskommissionen vil vurdere de indgåede aftaler, herunder at aftalernes tilstedeværelse kan dokumenteres, og de kan dokumenteres at være på markedsvilkår.
Et aktiv, der er erhvervet med ejendomsforbehold, behandles på samme måde som leasing. Erstatningen opgøres således ud fra, om virksomheden senest på tidspunktet for forlig eller afgørelse om erstatning har overtaget den fulde ejendomsret over aktivet. Eneste forskel til leasing er, at såfremt virksomheden ikke overtager aktivet senest på det nævnte tidspunkt, påvirkes erstatningen af en regnskabsmæssig afskrivning (i stedet for en leasingydelse).
Bilag 1: Oversigt over nødvendig information, der skal medsendes til erstatnings- og taksationskommissionen
Følgende materiale skal medsendes ansøgningen (paragrafnumrene henviser til bekendtgørelsen om nedlukningserstatning):
- Kopi af gældende miljøgodkendelser og -tilladelser.
- Årsregnskaber for perioden fra 2015 frem til senest aflagte regnskab (enten efter årsregnskabsloven eller efter andre principper).
- Revisionsprotokollater for perioden fra 2015 frem til senest aflagte regnskab, såfremt sådanne er udarbejdet.
- Skatteregnskaber for perioden fra 2015 frem til senest aflagte regnskab (og eventuelle afstemninger mellem årsregnskab og skattepligtig indkomst).
- Anlægskartoteket, der ligger til grund for det senest udarbejdede årsregnskab, inklusive specifikation af erstatningsberettigede (minkrelaterede aktiver) og ikke-erstatningsberettigede aktiver (ikke-minkrelaterede aktiver).
- 4, stk. 3. Evt. dokumentation for, at det af Dansk Pelsdyravlerforening a.m.b.a. udarbejdede pelsindeks for auktioner i 2017-2019 afviger væsentligt i forhold til skindkvaliteten af de mink, virksomheden forventes at ville have produceret i perioden 1. januar 2021 til 31. december 2029.
- 4, stk. 4. Hvis der for en virksomhed ikke foreligger et pelsindeks, skal virksomheden indsende oplysninger og dokumentation for virksomhedens afregningspriser for minkskind realiseret ved auktioner i 2017-2019.
- 4, stk. 5. Evt. dokumentation for, at det af Fødevarestyrelsen estimerede antal hvalpe i forbindelse med nedslagningen af mink som følge af COVID-19 i Danmark i 2020 på grund af konkrete forhold hos minkvirksomheden ikke er retvisende for virksomhedens estimerede produktion af minkskind i perioden 1. januar 2021 til 31. december 2029.
- 4, stk. 5. Evt. dokumentation for, at det af Fødevarestyrelsen estimerede antal avlstæver i forbindelse med nedslagningen af mink som følge af COVID-19 i Danmark i 2020 på grund af konkrete forhold hos minkvirksomheden ikke er retvisende for virksomhedens estimerede antal avlstæver i perioden 1. januar 2021 til 31. december 2029.
- 4, stk. 6. Evt. dokumentation for, at produktionen af mink i 2019 afveg væsentligt fra produktionen af mink i 2020.
- 4, stk. 6. Evt. dokumentation for større omkostninger i 2019 ved opgørelse af driftsomkostningerne i minkvirksomheden i 2019, som ikke med rimelighed vil kunne forventes afholdt eller afholdt i et væsentligt ændret omkostningsniveau i perioden fra den 1. januar 2021 til den 31. december 2029.
- 4, stk. 6. Dokumentation for en evt. fordeling af forsikringsomkostninger imellem erstatningsberettiget minkerhverv og ikke-erstatningsberettiget erhverv.
- 4, stk. 6. Evt. dokumentation for oplyst korrektion for antal timer hos medarbejdere, ejer(e) eller ægtefælle(r).
- 4, stk. 6. Evt. dokumentation for oplyst korrektion for særlige lønforhold hos medarbejdere, ejer(e) eller ægtefælle(r).
- 4, stk. 6. Evt. beskrivelse af, hvilket arbejde der er udført af den lejede arbejdskraft og kontraktansatte, samt dokumentation for vilkårene for dette (har betalingen f.eks. været baseret på antal timer eller anden opgørelse). Hvis der har været en specifik opgørelse af antal timer, skal disse oplyses.
- 4, stk. 8. Evt. dokumentation for det reelle antal arbejdstimer, såfremt minkvirksomheden har medarbejdere, ejer(e) eller ægtefælle(r), der arbejder væsentligt mere end 1665 timer om året uden dokumenteret timeregistrering.
- 8, stk. 1. Evt. dokumentation for arten af aktiviteten og indtægten herfra, såfremt minkvirksomheden har indtægter fra accessorisk aktivitet. Hvis der ansøges om erstatning for husdyrgødning anvendt i egen planteavlsvirksomhed under samme CVR-nr. som minkvirksomheden, skal dette dokumenteres med indberettet gødningsregnskab for 2018/19 og 2019/20.
- 8, stk. 2. Evt. dokumentation for, at omsætningen i 2019 ikke er retvisende for virksomhedens estimerede omsætning fra accessorisk virksomhed i perioden fra den 1. januar 2021 til den 31. december 2029.
- 9, stk. 2. Evt. dokumentation for, at antal solgte levende avlsdyr i 2019 på grund af konkrete forhold hos minkvirksomheden ikke er retvisende for virksomhedens estimerede salg af levende mink i perioden 1. januar 2021 til 31. december 2029.
- 9, stk. 3. Evt. dokumentation for en gennemsnitlig merindtægt per solgt avlsdyr på mindst 141,45 kr. ud over den gennemsnitlige skindpris på 259,80 kr. i perioden 2015-2019. Der skal vedlægges dokumentation for det samlede antal solgte levende avlsdyr samt den samlede realiserede indtægt fra salg af levende avlsdyr i perioden 2015-2019. Dokumentationen bedes oplyses for hvert enkelt år i perioden 2015-2019.
- 9, stk. 4. Evt. dokumentation for, at det af Dansk Pelsdyravlerforening a.m.b.a. udarbejdede pelsindeks afviger væsentligt i forhold til skindkvaliteten af de mink, virksomheden forventes at ville kunne sælge som levende avlsdyr i perioden 1. januar 2021 til 31. december 2029.
- 10, stk. 2. Evt. dokumentation for, at antal pelsede mink for tredjemand i 2019 på grund af konkrete forhold hos minkvirksomheden ikke er retvisende for virksomhedens estimerede antal pelsede mink for tredjemand i perioden 1. januar 2021 til 31. december 2029.
- Gældende leje- og leasingaftaler og betalinger i 2019 i det omfang, at minkvirksomheden ikke erhverver den fulde ejendomsret til aktiverne. Hvis leasingydelsen fremadrettet er væsentlig anderledes end i 2019, medsendes dokumentation for beregning af den normaliserede periodiserede leasingydelse for det pågældende aktiv.
- Gældende aftaler om køb med ejendomsforbehold og opgørelse af den regnskabsmæssige afskrivning i 2019, i det omfang at minkvirksomheden ikke erhverver den fulde ejendomsret til aktiverne. Hvis afskrivninger fremadrettet er væsentlig anderledes end i 2019 (f.eks. fordi aktivet er købt i løbet af 2019), medsendes dokumentation for beregning af den fremtidige regnskabsmæssige afskrivning for det pågældende aktiv.
- Til brug for dokumentation af rettighederne og rettighedshaverne medsendes kopi af tingbogens oplysninger og dokumentation for tredjemands brugsrettigheder samt dokumentation for andre utinglyste rettigheder.
- Såfremt der er rettighedshavere, som har givet afkald på modtagelse af andel af erstatningen, skal vedlægges dokumentation herfor i form af en erklæring fra rettighedshaveren, hvor det bekræftes, at rettighedshaver frivilligt giver afkald på at modtage en andel af minkvirksomhedens nedlukningserstatning, og at rettighedshaveren accepterer at staten overtager og bortskaffer, herunder nedriver og fjerner, anlægsaktiver, herunder bygninger, bygningsinstallationer, driftsmateriel mv. omfattet af rettighedshaverens rettigheder, uden at rettighedshaveren modtager en andel af erstatningen og kompensationen herfor.
- Beskrivelse af særlige aktiver under opførsel, udviklingsprojekter eller andre immaterielle aktiver.
- dokumentation for indtjening fra erstatningsberettiget minkerhverv i perioden fra 1. januar 2021.
BILAG 2: AKTIVLISTE
Oversigt over anlægsaktiver med standardpriser og -levetider, jf. bekendtgørelsens § 5, stk. 3.
|
Aktiv |
Standardpris pr. enhed |
Enhed |
Standard levetid (år) |
Type |
|
Hegnshaller |
350 |
burrum |
45 |
Haller |
|
Lukkede stålbuehaller |
650 |
burrum |
50 |
|
|
Lukkede træhaller |
600 |
burrum |
45 |
|
|
Åbne træhaller, 2 til 4 rk. |
350 |
burrum |
45 |
|
|
Plader til redekasser (masonit, krydsfiner e.lign.) |
5 |
pr. stk. |
25 |
Redekasser |
|
Redekasser inkl. redekasselåg |
65 |
burrum |
40 |
|
|
XL redekasser incl. Redekasselåg |
75 |
burrum |
40 |
|
|
Bure - alm. skillerum inkl. låger - 2 dyr |
130 |
burrum |
20 |
Burrum |
|
Bure - alm. skillerum inkl. låger - 2 dyr - rustfri |
180 |
burrum |
40 |
|
|
Bure - fast skillerum inkl. låger - 2 dyr |
105 |
burrum |
20 |
|
|
Bure - fast skillerum inkl. låger - 2 dyr - rustfri |
145 |
burrum |
40 |
|
|
Bure - galvaniseret med rustfri bundtråd - 2 dyr |
140 |
burrum |
30 |
|
|
Bure - galvaniseret med rustfri bundtråd - 3 dyr |
210 |
burrum |
30 |
|
|
Bure - galvaniseret med rustfri bundtråd - 4 dyr |
250 |
burrum |
30 |
|
|
Bure - vendbar, fast skillevæg - 2 dyr |
140 |
burrum |
20 |
|
|
Bure med overbygning inkl. låger - 3 dyr |
200 |
burrum |
20 |
|
|
Bure med overbygning inkl. låger - 3 dyr - rustfri |
275 |
burrum |
40 |
|
|
Bure med overbygning inkl. låger - 4 dyr |
240 |
burrum |
20 |
|
|
Bure med overbygning inkl. låger - 4 dyr - rustfri |
330 |
burrum |
40 |
|
|
Afhentningstank |
1000 |
pr. m3 |
45 |
Bygninger og installationer |
|
Automatik til gyllerender (wiretræk) |
50 |
burrum |
20 |
|
|
Automatisk portåbner |
10000 |
pr. stk. |
20 |
|
|
Cirkulationsvand |
90000 |
pr. stk. |
40 |
|
|
Elhegn på omfangshegn |
85 |
meter |
20 |
|
|
Fodersilo, glasfiber |
5000 |
pr. m3 |
30 |
|
|
Fodersilo, isoleret rustfri |
20000 |
pr. m3 |
45 |
|
|
Gyllebeholder inkl. overdækning |
200 |
pr. m3 |
40 |
|
|
Gylleomrører - bl.a. afhentningstank - fast monteret (Perstrup) |
55000 |
pr. stk. |
20 |
|
|
Jordarbejde sandpuder |
50 |
burrum |
50 |
|
|
Læhegn (levende) 3 rk |
150 |
meter |
45 |
|
|
Læhegn (levende) 6 rk |
225 |
meter |
45 |
|
|
Miljøgodkendelse, byggetilladelse |
50000 |
basis |
10 |
|
|
Møddingsplads |
1665 |
pr. m2 |
30 |
|
|
Mågenet |
10 |
burrum |
15 |
|
|
Omfangshegn (fast) inklusive låger og opsætning |
600 |
meter |
45 |
|
|
Støbte gangarealer i hallen |
38 |
burrum |
40 |
|
|
Tilkørselsveje og vendepladser asfaltteret |
350 |
pr. m2 |
30 |
|
|
Tilkørselsveje og vendepladser grus og beton |
200 |
pr. m2 |
30 |
|
|
Tilslutningsafgifter (vand og el) |
200000 |
basis |
50 |
|
|
Udslusning af gylle inkl. forbeholder |
120000 |
pr. stk. |
45 |
|
|
Udslusning af gylle, jordarbejde og rør - tillæg pr. burrum |
10 |
burrum |
45 |
|
|
Vaskeplads |
1000 |
pr. m2 |
30 |
|
|
Container - uisoleret (20 fods) |
29000 |
pr. stk. |
25 |
Øvrige bygninger |
|
Container - uisoleret (40 fods) |
40000 |
pr. stk. |
25 |
|
|
Isolerede rum i bygning (evt. tidligere staldbygning) med velfærdsfaciliteter |
10000 |
pr. m2 |
50 |
|
|
Isolerede rum/bygning uden velfærdsfaciliter (evt. tidligere stald) |
5000 |
pr. m2 |
50 |
|
|
Isoleret selvstændig bygning med velfærdsfaciliteter ( 40 -90 m2) |
15000 |
pr. m2 |
50 |
|
|
Overdækkede gangarealer med støbte gange |
2140 |
pr. m2 |
50 |
|
|
Pavillion isoleret |
10000 |
pr. m2 |
30 |
|
|
Tag til møddingsplads (møddingsplads fast overdækning) |
2000 |
pr. m2 |
30 |
|
|
Uisolerede bygninger |
2000 |
pr. m2 |
50 |
|
|
Automatiske vægte |
1200 |
pr. stk. |
15 |
Farminventar |
|
Drikkedunke og-flasker og lign. |
30 |
pr. stk. |
20 |
|
|
Drikkekopper og -skåle og lign. |
10 |
pr. stk. |
20 |
|
|
Enkeltdyrs afliver |
3500 |
pr. stk. |
20 |
|
|
Gennemløbsvægt - elektronisk |
10000 |
pr. stk. |
15 |
|
|
Gødningsrender |
65 |
burrum |
50 |
|
|
Halmbånd |
4 |
pr. stk. |
30 |
|
|
Hedvandsrenser HD S 5/15 UX |
13000 |
pr. stk. |
15 |
|
|
Hedvandsrenser MH 4M-200/960FA |
25000 |
pr. stk. |
15 |
|
|
Hvalpehotel |
3000 |
pr. stk. |
40 |
|
|
Hvalpenet grøn plast med kant |
29,75 |
pr. stk. |
45 |
|
|
Hvalpenet grøn plast uden kant |
20 |
pr. stk. |
45 |
|
|
Højtryksrenser 15 HK |
30000 |
pr. stk. |
15 |
|
|
Højtryksrenser 7,5 HK bl.a. Reno |
15000 |
pr. stk. |
15 |
|
|
Højtryksrenser stationær koldvand - bl.a. Reno |
30000 |
pr. stk. |
15 |
|
|
Indsats i redekasser med bukket bund |
50 |
pr. stk. |
20 |
|
|
IT- farmmanager |
40000 |
samlet |
10 |
|
|
Jordfælde aluminium |
400 |
pr. stk. |
15 |
|
|
Jordfælde tråd |
130 |
pr. stk. |
15 |
|
|
Læsluse sort plast |
9,75 |
pr. stk. |
15 |
|
|
Læsluse stål |
30 |
pr. stk. |
45 |
|
|
Plastikindsats i redekasse |
15 |
pr. stk. |
45 |
|
|
Ringclips pistol |
4000 |
pr. stk. |
15 |
|
|
Ruser i redekasser - rustfri |
47 |
pr. stk. |
40 |
|
|
Ruser i redekasser galvaniseret |
40 |
pr. stk. |
20 |
|
|
Vandsystem |
20 |
burrum |
25 |
|
|
XL - ruser i redekasser - galvaniseret |
50 |
pr. stk. |
20 |
|
|
XL- ruser i redekasser - rustfri |
57 |
pr. stk. |
40 |
|
|
Aflivningsvogn selvkørende |
50000 |
pr. stk. |
15 |
Rullende & øvrigt inventar, ekskl. Pelseri |
|
Aflivningsvogn - bugseret |
9500 |
pr. stk. |
15 |
|
|
Farmmanager til foder, medicin mv. |
40000 |
pr. stk. |
10 |
|
|
Flyttefælde 4" eller 5" - trådfælle |
150 |
pr. stk. |
20 |
|
|
Fodercomputer |
15000 |
pr. stk. |
10 |
|
|
Fodermaskine med 1200 l tank |
210000 |
pr. stk. |
15 |
|
|
Fodermaskine med 2.000 l tank |
280000 |
pr. stk. |
15 |
|
|
Fodermaskine med 650 l tank |
150000 |
pr. stk. |
15 |
|
|
Fodervogn håndskubbet |
4000 |
pr. stk. |
15 |
|
|
Fældevogn/flyttevogn - skubbart |
6000 |
pr. stk. |
15 |
|
|
Hyldevogne |
12000 |
pr. stk. |
20 |
|
|
Kropstromle med skydelåge - alm. |
65000 |
pr. stk. |
20 |
|
|
Kropstromle selvtømmende |
90000 |
pr. stk. |
20 |
|
|
Længdemåler med 1 føler |
20000 |
pr. stk. |
15 |
|
|
Multivogn - selvkørende |
25000 |
pr. stk. |
15 |
|
|
Renser til hvalpenet og taner |
28000 |
pr. stk. |
15 |
|
|
Sorteringsfælde |
450 |
pr. stk. |
20 |
|
|
Sorteringsvogn inkl. vægt og fiksering og kompressor |
25000 |
pr. stk. |
15 |
|
|
Sorteringsvogn standard |
12000 |
pr. stk. |
15 |
|
|
Strømaskine bugseret |
40000 |
pr. stk. |
15 |
|
|
Trailere, 2 tons m.v. |
20000 |
pr. stk. |
15 |
|
|
Transportkasser 4 eller 5 rums |
140 |
pr. stk. |
20 |
|
|
Combicut fra HG gruppen |
210000 |
pr. stk. |
20 |
Pelseri |
|
Diverse transportbånd |
20000 |
pr. stk. |
15 |
|
|
Easy off tane |
114,5 |
pr. stk. |
20 |
|
|
Fix Blue Water (Vandstryger) |
100000 |
pr. stk. |
20 |
|
|
Fix tørrekasser inkl. Blower T2 |
10000 |
pr. stk. |
20 |
|
|
Fix-tane |
50 |
pr. stk. |
20 |
|
|
Flåmaskine HG Quick Skin 14 |
125000 |
pr. stk. |
20 |
|
|
Flåmaskine T4 |
50000 |
pr. stk. |
20 |
|
|
HG Clima Compact |
70000 |
pr. stk. |
20 |
|
|
HG Fix-2 Tanemaskine |
225000 |
pr. stk. |
20 |
|
|
HG gruppen 10 Hot spray skrabemaskine inkl. fedtpumpe |
590000 |
pr. stk. |
20 |
|
|
HG Miljøtromleanlæg "lukket system" |
300000 |
pr. stk. |
20 |
|
|
HG Pro Brush |
130000 |
pr. stk. |
20 |
|
|
HG Storage Room Compact |
110000 |
pr. stk. |
20 |
|
|
Jasopels fedtpumpe |
55000 |
pr. stk. |
20 |
|
|
Jasopels gennemløbstromle |
50000 |
pr. stk. |
20 |
|
|
Jasopels Maxivogn (15 vogne pr. tanemaskine) |
10000 |
pr. stk. |
20 |
|
|
Jasopels opbevaringsanlæg (120 Kubikmeter) |
100000 |
pr. stk. |
20 |
|
|
Jasopels Q-Vex Clima (klimastyring af tørrerum) |
80000 |
pr. stk. |
20 |
|
|
Jasopels Roterende skrabemaskine med 1 stok |
85000 |
pr. stk. |
20 |
|
|
Jasopels savsmuldsopvarmer |
50000 |
pr. stk. |
20 |
|
|
Jasopels skindtromle "selvtømmende" |
90000 |
pr. stk. |
20 |
|
|
Jasopels skindtromle med skydelåge |
70000 |
pr. stk. |
20 |
|
|
Jasopels skrabeautomat T4 XL |
400000 |
pr. stk. |
20 |
|
|
Jasopels skrabeautomat T6 |
790000 |
pr. stk. |
20 |
|
|
Jasopels Softbørsten |
60000 |
pr. stk. |
20 |
|
|
Jasopels Tanekarrusel model basic |
65000 |
pr. stk. |
20 |
|
|
Jasopels Tanemaskine T5 Maxi Stretch |
240000 |
pr. stk. |
20 |
|
|
Pamutec Skrabemaskine 100 xt |
750000 |
pr. stk. |
20 |
|
|
Pelsningsrobot fra Jasopels |
250000 |
pr. stk. |
20 |
|
|
Quickcut |
120000 |
pr. stk. |
20 |
|
|
Skruekompressor inkl. rørsystem |
50000 |
pr. stk. |
15 |
|
|
T4 opskæringsmaskine |
130000 |
pr. stk. |
20 |
|
|
Trådbakker til transport af aflivede mink |
430 |
pr. stk. |
20 |
|
|
Afretter PT 260 400 V |
11000 |
pr. stk. |
15 |
Aktiver der ikke er mink specifikke |
|
Afrettersæt Eskimo proff |
2000 |
pr. stk. |
15 |
|
|
Bugseret højtryksrenser - 360 L |
20000 |
pr. stk. |
15 |
|
|
Dieseltank - 1200 -1800 liter |
15000 |
pr. stk. |
40 |
|
|
Elektrisk palleløfter |
7000 |
pr. stk. |
15 |
|
|
Euro-kasse vogne m/bundplade 5 hylder |
7000 |
pr. stk. |
15 |
|
|
Fryser 3 - 400 liter |
3000 |
pr. stk. |
15 |
|
|
Fugleskræmsel - gaskanon, elektronisk |
3500 |
pr. stk. |
15 |
|
|
glasfibertank 2.500 liter |
20000 |
pr. stk. |
40 |
|
|
Græsslåmaskine |
14000 |
pr. stk. |
15 |
|
|
gyllealarm |
9000 |
pr. stk. |
15 |
|
|
Halmsamler |
35000 |
pr. stk. |
15 |
|
|
Halmudlægger |
60000 |
pr. stk. |
15 |
|
|
Industrifryseskab 600 l |
7000 |
pr. stk. |
15 |
|
|
Industrikøleskab 1300 liter |
16000 |
pr. stk. |
15 |
|
|
Kalkningsanlæg |
23000 |
pr. stk. |
15 |
|
|
Kompressor 2,0 HK, 50 L |
4500 |
pr. stk. |
15 |
|
|
Kompressor 5,5 HK, 200 L |
9000 |
pr. stk. |
15 |
|
|
Kost, skubbe |
6000 |
pr. stk. |
15 |
|
|
Kost, tallerken |
15000 |
pr. stk. |
15 |
|
|
Køleskab 370 liter |
2500 |
pr. stk. |
15 |
|
|
Minilæsser, Lidt større løftekap. 550 kg |
168000 |
pr. stk. |
15 |
|
|
Minilæsser, Lille (22hk) løftekap. 350 kg |
105000 |
pr. stk. |
15 |
|
|
Minilæsser, Mellem løftekap. 1.100 kg |
235000 |
pr. stk. |
15 |
|
|
Minilæsser, Minigummiged, løftekap. 3800 kg |
500000 |
pr. stk. |
15 |
|
|
Minilæsser, Stor (57 hk) løftekap. 1600 kg |
265000 |
pr. stk. |
15 |
|
|
Minilæsser, Stor knækstyret (50 hk) |
350000 |
pr. stk. |
15 |
|
|
Minilæsser, Teleskoplæsser, 7 m landbrugsudgave |
700000 |
pr. stk. |
15 |
|
|
Overfaldsgreb 200 -serien |
10000 |
pr. stk. |
15 |
|
|
Overfaldsgreb XL |
17000 |
pr. stk. |
15 |
|
|
Pallegafler |
7000 |
pr. stk. |
15 |
|
|
Palleløfter m. quickløft (ikke elektrisk) |
2500 |
pr. stk. |
15 |
|
|
Pallereol |
1000 |
pr. stk. |
15 |
|
|
Palletank |
1000 |
pr. stk. |
15 |
|
|
Pallevogn for helpaller |
3000 |
pr. stk. |
15 |
|
|
Plæneklipper |
3000 |
pr. stk. |
15 |
|
|
Plæneklipper toro |
28000 |
pr. stk. |
15 |
|
|
Rive |
25000 |
pr. stk. |
15 |
|
|
Strøkasse |
28000 |
pr. stk. |
15 |
|
|
Svejser 250 A - 230 V kombi-svejser |
3500 |
pr. stk. |
15 |
|
|
Traktor 44 kw/60 hk - 2 WD |
300000 |
pr. stk. |
15 |
|
|
Traktor 60 kW/82 hk - 4 WD |
425000 |
pr. stk. |
15 |
|
|
Traktor 80 kW/109 hk - 4WD |
500000 |
pr. stk. |
15 |
|
|
Traktor 100 kW/136 hk - 4WD |
850000 |
pr. stk. |
15 |
|
|
Traktor 125 kW/170 hk - 4WD |
925000 |
pr. stk. |
15 |
|
|
Traktor 150kW/204 hk - 4WD |
1150000 |
pr. stk. |
15 |
|
|
Traktor 200 kW/272 hk - 4WD |
1550000 |
pr. stk. |
15 |
|
|
Vaskemaskine m tørretumbler 10 kg's kapacitet |
3000 |
pr. stk. |
15 |
|
|
Vejhøvl |
12000 |
pr. stk. |
15 |
|
|
Vådsliber |
3000 |
pr. stk. |
15 |
|
|
Flytterør, tang |
|
pr. stk. |
|
Aktiver uden standardpris og uden standardlevetid |
|
Flytterør, tang, skrabeskovle |
|
pr. stk. |
|
|
|
Forsuringsanlæg |
|
|
||
|
Gylleseparering |
|
|
||
|
Lyskabler, lyskæder, ledningsnet belysning hal |
|
meter |
|
|
|
Overvågning |
|
pr. stk. |
|
|
|
Solceller |
|
|
BILAG 3: STANDSVURDERINGER
Standsvurdering af minkhaller og øvrige bygninger
Ved vurdering af minkhallerne anvendes en syvtrinsskala for selve bygningen, som skal afspejle den enkelte bygnings stand set i forhold til forventet holdbarhed og levetid og udført vedligehold. Levetid for træhaller og stålhaller forventes at være hhv. 45 år og 50 år, forudsat at de vedligeholdes løbende.
0: Ingen restværdi
1: Ringe: Bygningen er ikke egnet til indsættelse af dyr, før større udbedringer er gennemført. Det kan f.eks. være større utætheder som følge af manglende beklædning/tagplader eller rygning, svigt i den bærende konstruktion som følge af råd/tæring i bygningens afstivning eller spærfod, eller utilstrækkelig understøtning på sokkel/sokkelsten.
Restlevetid er mindre end 10 år og forudsætter reinvesteringer i det meste af perioden.
2: Ringe ↑: Bygningen er egnet til indsættelse af dyr forudsat reparationer. Det kan f.eks. være huller/utætheder i tagbeklædning eller mindre skader af rygning eller knækkede tagplader, som har ført til begyndende råd/tæring i den bærende konstruktion eller spærfod.
Restlevetid er på 10 til 15 år efter reparationer, og der forventes reinvesteringer i slutningen af perioden.
3: Middel ↓: Bygningen er egnet til indsættelse af dyr og forventes i sin nuværende stand at have en restlevetid på 15 til 20 år. Der forventes mindre reinvesteringer i perioden frem til år 2030.
4: Middel: Bygningen er egnet til indsættelse af dyr og forventes i sin nuværende stand at have en restlevetid på 20 til 25 år, og der forventes ingen reinvesteringer frem til år 2030.
5: Middel ↑: Bygningen er egnet til indsættelse af dyr og har en forventet restlevetid på mellem 25 til 30 år. Der forventes ingen reinvesteringer frem til år 2030.
6: God ↓: Bygningen er egnet til indsættelse af dyr og fremstår næsten som ny. Bygningens forventede restlevetid er 30 til 35 år eller mere, og der forventes ingen reinvesteringer frem til år 2030.
7: God: Bygningen er så god som ny og har en forventet restlevetid på mere end 35 år for træbygninger samt mere end 40 år for stålbuebygninger. Ingen reinvesteringer frem til år 2030.
8: Nyværdi: Bygning er nyopført og har ikke været i anvendelse.
Standsvurdering af farminventar
Beskrivelse af standsvurdering tager først og fremmest sigte på bure, men der er principielt ingen forskel til andre farminventar aktiver.
0: Ingen restværdi
1: Ringe: Farminventar er meget slidt og i dårlig vedligeholdelsesstand. Det kræver forbedringer/udskiftning før at det kan anvendes.
2: Ringe ↑: Farminventar er i dårlig stand. Det vil kræve udbedringer/reinvesteringer indenfor de nærmeste år (2 – 5 år) for at de er anvendelige. Det kan være fodertråd, bundtråd, bagtråd eller skillevægge der er i meget dårlig stand. Det kan også være gylle- eller vandsystem, der skal udskiftes/forbedres.
3: Middel ↓: Farminventar er brugbar i de kommende 5-9 år, men derefter er der behov for udbedring/reinvestering. Slid ses rundt omkring, men produktion nogle år er stadig mulig uden de store reparationer.
4: Middel: Farminventar vurderes til at kunne holde til år 2030 gennem løbende vedligeholdelse og der vil ikke være behov for reinvestering. Derefter vil der være behov for udskiftning eller reinvestering.
5: Middel ↑: Farminventar vurderes at være lidt over middel og ville gennem god vedligeholdelse kunne holde længere end 10 år.
6: God ↓: Farminventar er i god stand og kan uden reinvesteringer eller forbedringer holde betydeligt længere end 15 år.
7: God: Farminventar vurderes at være så godt som nyt og har op mod 20 års levetid.
8: Nyværdi: Inventaret er nyanskaffet og har ikke været i brug.
Vurdering af stand af rullende inventar
Beskrivelse af vurdering af stand bruges som udgangspunkt til alle de rullende aktiver (maskiner og redskaber m.v.). Det bemærkes, at maskinerne vurderes individuelt og kan have vidt forskellige ’standværdier’. Det bemærkes ligeledes, at maskinernes holdbarhed er forskellig. De fleste vurderes til at have en levetid på 15 år, mens andre har 20 år. Endelig er sliddet på maskiner væsentlig forskelligt på en minkfarm, idet nogle bruges dagligt og andre sjældnere. Den teknologiske forældelse er ligeledes væsentlig forskellig.
0: Ingen restværdi
1: Ringe: Maskinen/redskabet er meget slidt og i dårlig vedligeholdelsesstand. Der kræves forbedringer, for at det kan anvendes. Tæt på at det skal udskiftes.
2: Ringe ↑: Maskinen/redskabet er i dårlig stand. Det vil kræve udskiftning eller større reparation indenfor de nærmeste år (2 - 5 år), for at den fortsat er anvendelig.
3: Middel ↓: Maskinen/redskabet er brugbart i de kommende 5-9 år, men derefter er der behov for udbedring/udskiftning. Slid ses rundt omkring, men produktion nogle år er stadig mulig uden de store reparationer.
4: Middel: Maskinen/redskabet vurderes til at kunne holde til 2030 gennem løbende vedligeholdelse, og der vil ikke være behov for reinvestering. Derefter vil der være behov for reparation/reinvestering.
5: Middel ↑: Maskinen/redskabet vurderes at være lidt over middel og vil gennem god vedligeholdelse kunne holde lidt længere end 10 år.
6: God ↓: Det rullende inventar er i god stand og kan uden reinvesteringer eller forbedringer holde betydeligt længere end 10 år.
7: God: Det rullende inventar vurderes at være så godt som nyt og har op mod 15-20 års levetid afhængig af, hvilken maskine det vedrører.
8: Nyværdi: Maskinen er nyanskaffet og har ikke været i brug.